O sedã 100 é capítulo inicial da história moder na da Audi e provou que a marca poderia competir de igual com a sua conterrânea Mercedes-Benz




ANO XXXIII
NÚMERO 387
JUNHO 2023
O sedã 100 é capítulo inicial da história moder na da Audi e provou que a marca poderia competir de igual com a sua conterrânea Mercedes-Benz
JUNHO 2023
O modelo adotou a mecânica 170 TSI conectada ao câmbio automático de seis marchas para render até 116 cv e 165 Nm abastecido com etanol. Veja o que os reparadores acharam sobre o carro!
O processamento incorreto dos sinais vitais de rotação e fase pode gerar diversas falhas no funcionamento do motor. Veja como funcionam esses circuitos e quais as falhas possíveis
Vamos conhecer a parte elétrica da carroceria do veículo e entender melhor sua complexidade
O título deste editorial é inspirado em uma frase atribuída ao imperador romano Júlio César.
A citação original é algo como “a mulher de César não basta ser honesta, mas deve parecer honesta” e serviu de argumento para o divórcio de sua segunda esposa Pompeia Sula.
Essa inspirada frase do célebre imperador romano nos faz refletir sobre a importância das aparências não como essência, mas como um fundamental complemento a uma conduta honesta, e está ligada à percepção dos outros.
Depois dessa breve reflexão histórica, aproveitamos para registrar que o Oficina Brasil, após 30 anos operando na sede do bairro Itaim Bibi, transferiu-se para a Alameda Santos, também na capital paulista.
As novas instalações são moderníssimas e totalmente voltadas para o bem-estar dos colaboradores, reproduzindo o que há de mais atual em designer de ambiente de trabalho.
Nesse sentido, vale registrar que desde o antigo e sisudo conceito de “escritório” inúmeras mudanças foram impostas na dinâmica de trabalho, no layout, no convívio da equipe, na gestão e nas rotinas até chegarmos a esse modelo atual.
O novo espaço é convidativo e descontraído os colaboradores amaram as mudanças. Ao fazer uma pesquisa sobre o novo local, foi unanime, todos adoraram o ambiente e se sentem mais tranquilas e livres para executarem suas tarefas e cumprirem suas metas.
A preocupação com o conforto e a saúde também é um componente importante nessa equação, afinal as pessoas passam a maior parte do dia no escritório, por isso realizar projetos que privilegiem a ergonomia é fundamental.
Com o retorno das reuniões presenciais, os clientes que visitam
Oficina Brasil é uma publicação (mala direta) do Grupo Oficina Brasil (ISSN 2359-3458). Trata-se de uma mídia impressa baseada em um projeto de marketing direto para comunicação dirigida ao segmento profissional de reparação de veículos. Circulando no mercado brasileiro há 34 anos, atinge de forma comprovada 71% das oficinas do Brasil. Esclarecemos e informamos aos nossos leitores, e a quem possa interessar, que todos os conteúdos escritos por colaboradores publicados em nossa mala direta são de inteira e total responsabilidade dos autores que os assinam. O Grupo Oficina Brasil verifica preventivamente e veta a publicação de conteúdo, somente no que diz respeito à adequação e ao propósito a que se destina, e quanto a questionamentos e ataques pessoais, sobre a moralidade e aos bons costumes.
As opiniões, informações técnicas e gerais publicadas em matérias ou artigos assinados não representam a opinião deste veículo, podendo até ser contrárias a ela.
Nós apoiamos:
a nova sede também são beneficiados, pois desfrutam igualmente dessa atmosfera moderna e produtiva.
Mas, a esta altura o leitor deve estar se perguntando: qual a conexão entre a percepção da honestidade da mulher de César e a nova sede do Oficina Brasil?
Tudo a ver, pois ao longo de 30 anos o Oficina Brasil protagoniza o que há de mais atual, moderno e disruptivo em serviços de marketing direto, seja on ou offline, em treinamentos, BI (Business Intelligence), pesquisa, pós-vendas, entre outras áreas de atuação. E novamente o leitor deve estar se perguntando: sim, mas e daí? Onde entra a citação do imperador romano?
Ora, o Oficina Brasil é de fato a empresa com o mais completo e moderno portfólio de serviços para os players de todos os elos da cadeia do aftermarket, é importante que essa modernidade e avanço sejam materializados também em nosso espaço físico.
Para nós, usufruir de um espaço tão tecnológico é inédito e de extremo orgulho, isso só demostra que estamos em constante movimento para irmos cada vez mais longe.
Aproveite mais esta edição do sua mala-direta Oficina Brasil e os conteúdos especialmente desenvolvidos para você. Em especial, destacamos o PULSO DO AFTERMARKET na página 8. Até a próxima edição!
www.oficinabrasil.com.br
Oficina Brasil oferece garantias exclusivas para a total segurança dos investimentos dos anunciantes. Confira abaixo nossos diferenciais:
1º. Nossa base de assinantes é totalmente qualificada por um sistema de “permission marketing” que exige do leitor o preenchimento de cadastro completo e que prove sua atuação no segmento de reparação;
2º. Atingimos, comprovadamente, 53 mil oficinas, o que equivale a 71% dos estabelecimentos da categoria no Brasil;
3º. Possuímos Auditoria permanente do IVC (Instituto Verificador de Comunicação), garantindo que a mala direta está chegando às mãos do assinante qualificado;
4º. Registro no Mídia Dados 2020 como o “maior veículo do segmento do País”;
5º. Único veiculo segmentado que divulga anualmente o CUSTO DE DISTRIBUIÇÃO. Este número é auditado pela BDO Brasil e em 2021 o investimento em Correio foi de R$ 1.373.346,51 (hum milhão, trezentos e setenta e três mil, e ciquenta e um centavos), para garantir a entrega anual em nossa base qualificada de oficinas;
6º. Estimulamos nossos anunciantes à veiculação de material do tipo “Call to Action” para mensuração do retorno (ROI);
Filiado a:
ENVIE SUGESTÕES DE PAUTA PARA: redacao@oficinabrasil.com.br
ATENDIMENTO AO LEITOR
leitor@oficinabrasil.com.br
De 2ª a 6ª, das 8h30 às 18h - Whatsapp (11) 2764-2881
PUBLICIDADE: anuncie@oficinabrasil.com.br
ON-LINE: site@oficinabrasil.com.br
RH: RH@oficinabrasil.com.br
FINANCEIRO: financeiro@oficinabrasil.com.br
CINAU: cinau@oficinabrasil.com.br
CARTAS
Rua: Alameda Santos, 1800 – 5º andar São Paulo-SP - CEP: 01418-102
7º. Certificado de Garantia do Anunciante, que assegura o cancelamento de uma programação de anúncios, a qualquer tempo e sem multa, caso o retorno do trabalho (ROI) fique aquém das expectativas do investidor. Para anunciar ou obter mais informações sobre nossas ações de marketing direto fale com o nosso departamento comercial pelo telefone (11) 2764-2852 ou pelo e-mail anuncie@ oficinabrasil.com.br
• Tiragem: 55.000 exemplares.
• Distribuição nos Correios: 54.400 (até o fechamento desta edição)
• Percentual aproximado de circulação auditada (IVC): 98,9%
GERMINAL EDITORA E MARKETING LTDA.
AI SAIBA M S: vempensar.estadao.com.br
ENTREVISTA
Poliana Zimermann da ZM destaca a atuação no mercado aftermarket
MERCADO
Veja mais um boletim exclusivo do Pulso do Aftermarket
AVALIAÇÃO DO REPARADOR
Polo Track 2023: o novo Gol que você precisa conhecer!
DO FUSCA AO TESLA
Entenda como funciona o sistema de carroceria e suas tecnologias
GESTÃO
Aprenda como administrar sua oficina mecânica com quem realmente entende do assunto!
TECNOLOGIA HÍBRIDA
Com dois motores, os híbridos podem te surpreender na hora da manutenção
FUNDO DO BAÚ
O sedã 100 é capitulo inicial da história moderna da Audi, confira!
CONSULTOR OB
Influência do Overlap do comando de válvulas para o preenchimento de ar no interior do cilindro
TÉCNICA
Veja as principais análises e diagnósticos com nossos consultores!
DIRETO DO FÓRUM
Os casos mais complicados e solucionados no Fórum Oficina Brasil
TECNOLOGIA HÍBRIDA
Pág.
CONSULTOR
44 32 42
TÉCNICA
Estabilidade Veicular - Suspensão Eletrônica - entenda os principais segredos desta tecnologia e não erre na hora de fazer a reparação desse sistema
TURBO
Vamos aprender na prática como os motores de turbocompressor funcionam e quais mudanças surgiram, além de como fazer uma manutenção assertiva
Entrevistamos Poliana Zimermann, Coordenadora de Vendas e Marketing da ZM, ela destaca a história e futuro da empresa, inovação tecnológica e como encara os desafios do aftermarket
Da Redação
Conte um pouco de sua trajetória profissional até os dias atuais à frente da Coordenação de Vendas e Marketing da ZM?
Iniciei minha carreira muito jovem na empresa como assistente de marketing, departamento a que dediquei minhas atividades por 13 anos. Com o resultado das ações bem-sucedidas e aproximação com clientes e atividades de vendas, a coordenação do departamento de vendas aconteceu de forma natural e muito esperada. Ocupo essa nova função, desde maio, com a missão de aproximar cada vez mais os clientes da empresa, gerando novos negócios, e claro, crescendo cada vez mais com os fiéis clientes da marca.
O novo desafio chegou em um momento muito importante da minha vida profissional e pessoal e junto ao meu time, tenho certeza que colheremos bons frutos.
A ZM completa 40 anos em 2023, gostaria de saber como vocês enxergam essa história e as expectativas para o futuro da empresa?
É um orgulho muito grande fazer parte dessa história tão linda e sólida que a marca vem construindo ao longo desses 40 anos. A ZM é uma empresa em constante movimento e evolução. Preza sempre por qualidade e entrega lançamentos semanalmente, com o propósito de aten-
der aos clientes com excelência em suas necessidades. Vejo um futuro longo e sólido por muitos anos e isso reflete em todos os colaboradores que também prosperam e se dedicam no ritmo da evolução da ZM.
Já que nossos leitores são técnicos, como a ZM trabalha a inovação e tecnologia dos seus produtos?
Contamos com um time de 30 engenheiros que trabalham diariamente focados no desenvolvimento tanto de peças, quanto de equipamentos e apoio fabril. Através de investimentos constantes em pesquisas, aquisições e novas tecnologias, combinados na formação de pessoal, a empresa obtém sucesso em garantir produtos de alta confiabilidade, sempre seguindo aos mais rígidos e exigentes padrões de qualidade mundiais.
Quais os principais lançamentos e novidades para este segundo semestre?
Como citei anteriormente, a ZM está em constantes movimento. Além de entregarmos mais lançamentos das linhas já consagradas de produtos, lançaremos no próximo mês a linha de Impulsores de Partida no mercado nacional, com um mix importante que cobre as principais frotas do país. Além disso, novos desenvolvimentos estão em processo para a linha mecânica. Aguardem novidades!
Qual a participação do mercado de reposição nos negócios da ZM?
Atualmente, temos 85% de participação do mercado de reposição.
Para o reparador independente o portifólio de aplicação é um fator importante para preferir uma marca, neste sentido gostaríamos de saber se a linha de produtos direcionados à reposição transcende as aplicações oferecidas na linha de montagem das montadoras?
Com certeza. Nosso foco principal é o mercado de reposição. Dessa forma, nosso volume de peças do mercado de reposição é muito mais extenso que OEM.
Na esteira da pergunta acima, o mercado de reposição ganhou muita complexidade nos últimos 10 anos pela diversidade de modelos, o que dificulta a atuação para a maioria dos fabricantes de autopeças, como vocês enxergam essa realidade?
A grande diversidade atual de nossa frota demanda um catálogo amplo de componentes para suprir o mercado de reposição e evitar que o proprietário do veículo fique sem opção de reparação. O desenvolvimento de projetos em uma fábrica de autopeças deve ter um estudo amplo e sistêmico para que os recursos investidos em ferramentais e demais meios de produção possam ser aproveitados para o maior número de componentes possíveis. A segmentação do desenvolvimento por plataformas/famílias de peças com uso de soluções que permitam flexibilidade de aplicação pode ser o ponto chave para que um projeto se torne viável.
Ao conseguir resolver este “complexo quebra-cabeças” a empresa consegue ter uma oferta completa de produtos e atender à expectativa de disponibilidade da linha de produtos para o cliente. Um catálogo completo permite fidelizar o cliente e
evita que o mesmo tenha que procurar a concorrência atrás de uma falta e acabe encontrando outras oportunidades.
Como funciona o procedimento de garantia da ZM?
Para garantir a satisfação do cliente e manter a qualidade dos produtos ZM, todos os componentes são cuidadosamente inspecionados e o conjunto é submetido a rigorosos controles de qualidade.
Oferecemos aos nossos clientes uma garantia com prazos diferenciados do mercado, por entender que a qualidade
Gostaria de agradecer a todos os reparadores que ao longo desses 40 anos acreditam em nossa marca e nos nossos produtos, contribuindo para que a empresa continue sua jornada, buscando sempre atender as demandas do setor
superior dos nossos produtos vai além do prazo legal.
Os atendimentos são centralizados em nosso SAC, em que tratam de todos os casos e encaminham para o melhor direcionamento para resolução.
Vemos que vocês recentemente mudaram o número de 0800, por que isso ocorreu e muda alguma coisa para o reparador?
Ocorreu apenas por conta da exigência da operadora que precisou acrescentar dígitos ao antigo número.
Como a ZM enxerga o processo de eletrificação dos carros no Brasil?
Acreditamos que seja um processo natural, mas não um processo imediato. Durante muitos anos ainda existirão os carros movidos a combustíveis, como conhecemos hoje, porque ainda também existem muitos outros fatores a serem definidos para que a eletrificação seja efetiva e vão muito além da questão de custos. Cabe a nós continuar mantendo a frota existente abastecida de peças de reposição, para que possa continuar circulando em bom estado de conservação, procurando manter as manutenções dos veículos em dia. Essa seria uma questão de horas de conversa...
Em 2022 foi registrado um aumento de 20,51% no número de passagens de veículos nas oficinas de acordo com o Pulso do Aftermarket. Tal fato prova mais uma vez que o Aftermarket é à prova de crise. Quais aprendizados foram absorvidos pela equipe da ZM nestes últimos 3 anos?
Aprendemos com certe -
za que, assim como a saúde, a manutenção dos veículos é realmente um serviço essencial. Os carros precisam continuar circulando para que as pessoas comam, sejam socorridas, trabalhem. Não tem como parar caminhões, ônibus, carros e enquanto existir frota circulante, existirá manutenção a ser feita, que precisará de peças, que precisará de mão de obra e assim, a vida segue. E que bom!
As ações de cunho intelectual são de grande relevância para o público reparador. Além de desmistificar certos
no Instagram, sempre atualizados com o LabCar e LabTruck, onde nossos técnicos explicam sobre nossos produtos e ainda a série Aplique Certo, para as dúvidas de aplicação. São vídeos muito bem aceito pelos reparadores e acreditamos estar contribuindo com o setor, tão carente de informações vindas diretamente dos fabricantes.
preconceitos junto à marca os treinamentos técnicos são importantes para o crescimento de indicadores da Indústria como MARKET SHARE E SHARE OF MIND. Como a ZM enxerga os movimentos de treinamentos junto ao público que decide a compra de seus produtos – o reparador?
Nosso investimento em informação e conhecimento, principalmente no que diz respeito à aplicação de nossos produtos, é constante. Mantemos um canal oficial no Youtube e
Esta última não é uma pergunta, mas um espaço para a senhora transmitir sua mensagem aos nossos 200 mil leitores (todos profissionais da mecânica e alocados em 53 mil oficinas como atesta o Instituto Verificador de Circulação). Fique à vontade para expressar o que quiser.
Gostaria de agradecer a todos os reparadores que ao longo desses 40 anos acreditam em nossa marca e nos nossos produtos, contribuindo para que a empresa continue sua jornada, buscando sempre atender às demandas do setor, inovando, atualizando e ampliando seu portfólio para que eles também possam atender cada vez mais clientes, gerando demanda para suas oficinas.
A julgar pelo desempenho das passagens nas oficinas independentes mensurado pelo PULSO DO AFTERMARKET nos cinco primeiros meses do ano, é possível projetar esse desempenho excepcional para a demanda de autopeças, pneus, lubrificantes e todos os insumos das oficinas no Brasil. Confira essa ótima notícia neste conteúdo exclusivo do Oficina Brasil
Prezado leitor, antes de apresentarmos mais este boletim, lembramos que o PULSO DO AFTERMARKET é produzido pela CINAU – Central de Inteligência Automotiva, unidade de pesquisa, BI (Business Intelligence) e Consultoria do Grupo Oficina Brasil.
O PULSO DO AFTERMARKET é o principal indicador do desempenho do mercado de reposição no Brasil, com dados fundamentais para os empresários e executivos atuantes nas empresas de todos os elos da cadeia do nosso segmento.
Esses tomadores de decisões podem contar com os serviços da CINAU sempre que sentirem necessidade de aprofundar seus estudos sobre o mercado de reposição com dados de projeção de metas, market share, árvore do valor no processo de decisão por parte da oficina (origem da demanda), eficiência dos canais de vendas, entre outros aspectos. Para receber esse material, contate a equipe da CINAU pelo e-mail: cinau@oficinabrasil.com.br
Depois desse breve, porém importante recado da equipe da CINAU, vamos focar nossa atenção no PULSO DO AFTERMARKET medido até o dia 3 de junho, no qual foi possível confirmar que nos cinco primeiros meses de
Média de passagens nas oficinas, medida pela CINAU em 14 estados que abrigam aproximadamente 90,96% da frota circulante no País
2023 as oficinas acumularam uma incrível alta de 7,4% nos serviços (gráfico acima)!
Amparada nesse excepcional desempenho dos serviços, a equipe da CINAU está projetando para 2023 um crescimento da ordem de 20%. Considerando que no ano de 2022 o aftermarket brasileiro acumulou mais de 20% de aumento na demanda de autopeças, lubrificantes, pneus etc., não será um exagero imaginarmos que, em breve, o mercado de aftermarket
automotivo brasileiro se torne o terceiro maior do mundo.
Por outro lado, o mercado automotivo está em plena mudança. Não tanto em sua estrutura (supply chain), que já sofreu seus maiores ajustes nas últimas décadas. O desafio agora se apresenta muito mais complexo, pois envolve a matéria-prima do mercado de reposição: o próprio automóvel.
Referimo-nos à eletrificação dos veículos, que está se processando numa velocidade, aparen-
temente, mais rápida do que se imaginava.
Nesse ritmo, a presença dos carros híbridos e 100% elétricos nas nossas oficinas é uma realidade que se materializará num futuro mais próximo.
Por outro lado, no curto e médio prazo, podemos dizer que a indústria do aftermarket automotivo brasileiro é um dos melhores setores para gerar valor e resultado.
Até quando? A resposta vai depender de alguns fatores que em breve
estarão totalmente conhecidos, pois há técnicos e engenheiros respeitados que ainda colocam em dúvida a massificação dos carros elétricos. Tema a conferir.
De qualquer forma, para aqueles que quiserem aproveitar esse círculo virtuoso de crescimento do mercado de reposição e crescer mais do que os 20% projetados para 2023, conte com o know-how da equipe da CINAU.
Até o próximo PULSO DO AFTERMARKET! .
Para eixos diferenciais com ou sem blocante
Desenvolvida para atender às mais rígidas especificações de eixos diferenciais, a nova linha de lubrificantes Spicer garante a proteção máxima de engrenagens,rolamentos e retentores, além de economizar combustível e reduzir as emissões de CO2. É recomendada para uso em diferenciais de automóveis clássicos, jipes, picapes, caminhões leves e máquinas agrícolas.
Peça já a tecnologia original da líder mundial em transmissão, agora também em lubrificantes.
No mês de maio de 1980 chegava o VW Gol no mercado brasileiro; o modelo percorreu todos estes anos como um guerreiro e agora chegou o seu substituto, o Polo Track, mais moderno e com o mesmo preço do último Gol
Antonio Gaspar de OliveiraAmissão no Polo Track é desafiadora, mas o modelo está equipado com tecnologia desde a construção sobre a plataforma MQB, motor e transmissão já consagrados no mercado, suspensão robusta e apropriada
DADOS TÉCNICOS
Motor: 1.0 flex com três cilindros e 12 válvulas
Comando de válvulas:
Duplo, no cabeçote
Acionamento: Correia dentada
Variação do comando: Ciclo de admissão
Alimentação: Injeção eletrônica multiponto
Taxa de compressão: 11,5:1
Curso dos pistões: 76,4 mm
Diâmetro cilindros: 74,5 mm
Tuchos: Hidráulicos
Potência: 77cv (g) / 84cv (e) a 6.450rpm
Torque: 9,6kgfm a 4.000rpm (g) / 10,3kgfm a 3.000rpm (e)
Câmbio: Manual de 5 marchas
Tração: Dianteira
Suspensão:
Dianteira: independente tipo
McPherson com barra estabilizadora
Traseira: eixo de torção
Direção: Com assistência elétrica
Freios: Com discos ventilados na dianteira e a tambor na traseira
Comprimento: 4,07 metros
Largura: 1,71 metro
Altura: 1,47 metro
Entre eixos: 2,56 metros
Porta-malas: 300 litros
Tanque de combustível: 52 litros
Peso: 1.054 quilos
Carga útil: 395 quilos
Aceleração: (0 a 100km/h)
Gasolina: 13,8 segundos
Etanol: 13,4 segundos
Velocidade máxima
Gasolina: 166 km/h
Etanol: 169 km/h
Código do câmbio: MQ200 - mecânico de 5 marchas
ao conhecido piso das ruas e estradas, quando existem, e além do pacote tecnológico que é bem-vindo no modelo de entrada.
Produzido na cidade de Taubaté (interior de SP), vem equipado com o conhecido motor 1.0 MPI flex, com potência máxima de 84 cv e 10,3 kgfm de torque máximo, impulsionado com o câmbio manual de cinco marchas.
O modelo é o mais espaçoso entre os carros da mesma categoria, são 2,56 metros de entre-eixos e 1,75 metros de largura. O porta-malas, com capacidade de 300 litros, também se destaca.
Para um carro de entrada, visando à segurança, ele dispõe de quatro airbags, sendo dois frontais e dois laterais nos bancos dianteiros, assistente para partida em decidas e subidas, controle eletrônico de estabilidade (ESC), sistema para
fixação de assento de criança, alerta de cinto de segurança para todas as posições, bloqueio eletrônico do diferencial (XDS+), entre outros.
A lista de conforto inclui o ar-condicionado e já vem até equipado com filtro de poeira e pólen, direção elétrica, vidros elétricos dianteiros, e travamento elétrico e remoto das portas.
Para o lançamento, o modelo vem com pacote que contempla sistema de som com bluetooth, volante multifuncional, computador de bordo, entradas USB e antena de teto. (Fig.1)
Zelão Car foi a primeira oficina que visitamos, no bairro do Cambuci na cidade de São Paulo, e o Renato ficou feliz por estar fazendo parte deste momento histórico de
transição do Gol, um carro da Volkswagen que se tornou um ícone e agora está sendo substituído pelo Polo Track.
Na oficina do Renato, que está no bairro desde 1990, são realizados todos os tipos de serviços nos carros dos seus clientes, que são na maioria moradores do bairro ou trabalham na região.
Para o Renato a transparência é fundamental para o bom relacionamento com cada cliente que entra na oficina, mesmo que tome algum tempo, é importante explicar cada etapa do serviço que será executado e assim a questão da quantidade de horas de serviço e o valor cobrado é justificado. (Fig.2)
Quase na mesma região, fomos para a Piovesan, no bairro
da Aclimação, onde o Lucca nos atendeu e falou sobre a oficina que tem uma história que passa por gerações.
Fundada em 1974 pelo Sr. Edson Piovesan e atuando na reparação mecânica e pintura, tinha o nome fantasia de “MECÂNICA FLOR DA ACLIMAÇÂO”.
O Lucca representa a terceira geração e está atento às inovações tecnológicas e tem se dedicado a manter a empresa sempre atualizada para acompanhar a evolução dos carros. Isso implica em investimentos em novos equipamentos e muito treinamento da equipe para que tenham capacitação adequada ao nível de clientes da oficina. (Fig.3)
Indo para uma região um pouco mais distante, chegamos na Foxcar no bairro da Vila Prudente e o Reinaldo, que é o proprietário, não estava e por um motivo muito justo, ele estava na Bosch fazendo curso.
Mesmo assim fomos bem recebidos pela equipe, Alan Schapowal e Fabio Higa, que não pouparam atenção ao ver o início de uma nova fase de um modelo de carro, que tem o peso da responsabilidade de substituir o VW Gol.
A Foxcar também tem história: iniciou em 1963 com o
nome Paulifusken e em 1994, já com sede própria, vem se dedicando com toda intensidade ao mercado da reparação automotiva.
Para acompanhar as evoluções tecnológicas, é preciso fazer investimentos em equipamentos e conhecimentos tecnológicos compatíveis com os níveis dos veículos, por isso o Reinaldo se dedica com todo empenho. Essa dedicação e esforço ficam evidentes na qualidade dos serviços executados nos carros de cada cliente da Foxcar. (Fig.4)
Na visão do Renato é impossível negar que o Gol vai deixar saudades, mas o substituto oferece muito mais recursos, principalmente tecnológicos, já que a parte mecânica (motor e câmbio) foi herdada. O Polo Track oferece mais conforto e segurança, mesmo sendo o modelo de entrada.
Para quem fala que é “carro de firma”, que geralmente é o mais simples possível, isso não é o que o Polo Track aparenta e com certeza vai agradar quem comprar este modelo de carro para trabalhar ou para o uso diário.
A curiosidade do Renato foi além de ver o carro por fora e observando as lanternas traseiras, logo descobriu que o engenheiro que projetou merece parabéns pela facilidade para remover, apenas movendo uma trava e todo conjunto fica exposto para verificar ou trocar as lâmpadas.
Pode até parecer uma coisa
realizadas nas oficinas que já conhecem a mecânica dele. (Fig.6)
simples, mas é isso que faz a diferença durante a manutenção, facilitando os serviços para as oficinas e agradando ainda mais os donos dos carros. (Fig.5)
Na Foxcar, o Alan ficou surpreso ao saber que estava diante do sucessor do carro mais conhecido do Brasil, o Polo Track. Para o Alan, este carro tem mais jeito de Golf e se estiver equipado com a mesma tecnologia, então vai cumprir bem a substituição do “Golzinho”. (Fig.7)
O Renato aproveitou a oportunidade de dirigir o Polo Track e explorou tudo que o conjunto do motor e câmbio puderam oferecer, mesmo abusando das marchas em trechos de subida onde o torque do motor, combinado com o escalonamento das marchas e o sistema de injeção eletrônica ajudando, faz o carro “não reclamar”, pedindo para reduzir a marcha.
O carro tem tudo para ser muito bom no uso diário nas cidades pela agilidade e equilíbrio entre a potência do motor e a distribuição das marchas do câmbio mecânico de cinco velocidades. (Fig.8)
O Lucca se impressionou com o carro que se intitula como modelo básico, visto que ele supera quando comparado com outros modelos da mesma categoria, nos quesitos de recursos tecnológicos e de segurança.
A mecânica dá para perceber que é confiável pela tradição da marca no uso de câmbios com engates precisos e o motor, também conhecido pelos mecânicos, formam um conjunto que aumenta o interesse do público que vai comprar o Polo Track. Este carro reúne todos os requisitos para garantir que a sucessão do Gol será bem cumprida, principalmente durante as manutenções
Dirigindo pelas ruas próximas da Piovesan, o Lucca pode perceber que o Polo Track é um carro robusto e está pronto para garantir o sucesso do Polo, considerando que a VW literalmente transferiu a mecânica confiável para o novo carro.
Não só o motor e o câmbio que oferecem confiança no carro, precisamos também de conforto e a suspensão, junto com o pneu com perfil mais alto, tornam a dirigibilidade mais segura e confortável.
Pensando nas pessoas que trabalham com o carro durante o dia todo, o Polo Track vai atender muito bem e quando precisar de manutenção, a Piovesan estará de portas abertas para fazer o melhor serviço.
(Fig.9)
Na Foxcar até o cliente da
oficina dirigiu o carro, pois ele ouviu quando comentamos sobre o Polo Track que substitui o Gol e ele aproveitou bem a oportunidade, mas o Alan representando a oficina, dirigiu pelas ruas bem conhecidas e usadas para testar os carros e logo surgiu o comentário sobre o torque do motor, mesmo sendo de baixa cilindrada, o carro vai bem nas subidas e não fica pedindo marchas.
O Alan sabe que um dos segredos destes carros não está no motor e sim no câmbio que é projetado para uso mais urbano, sendo que nesta condição, o carro precisa de mais agilidade do que velocidade e o Alan está correto na sua opinião sobre o carro considerando que o maior tempo de uso de um carro, é em baixas velocidades e em ambiente urbano. (Fig.10)
O Polo Track vem equipado com o conhecido motor 1.0 MPI flex, três cilindros da família EA-211, acoplado ao câmbio manual de cinco marchas, gerando 84 cv de potência com etanol e 77 cv com gasolina a 6.450 rpm, e torque máximo de 10,3 kgfm com etanol e 9,6 kgfm com gasolina a 3.000 rpm, faz o carro ser bem ágil no trânsito.
Vamos fazer uma descrição do motor:
• Código do motor; CSEB (EA211);
• Aspiração natural (não é turbo);
• Alimentação injeção eletrônica multiponto;
• Três cilindros em linha;
• Comando de válvulas duplo no cabeçote;
• Acionamento do comando por correia dentada;
• Variador no comando da admissão;
• Tuchos hidráulicos;
• Quatro válvulas por cilindro;
• Diâmetro do cilindro 74,5 mm;
• Curso do pistão 76,4 mm;
• Razão de compressão 11,5:1;
• Cilindrada unitária 333 cm³;
• Deslocamento 999 cm³;
• Potência máxima 84 cv (A) e 77 cv (G);
• Torque máximo 10,3 kgfm (A) e 9,6 kgfm (G);
• Peso/potência 12,55 kg/ cv;
A transmissão de 5 marchas MQ200 foi desenvolvida para atender à nova geração de motores de combustão interna do Grupo Volkswagen e equipa modelos das marcas VW, Audi e Seat, é fabricada pela VW na Argentina e exportada para o Brasil, Espanha, Eslováquia, Índia, África do Sul, México e Portugal.
(Fig.11 e 12)
O Polo Track vem equipado com o conhecido motor 1.0 MPI flex, três cilindros da família EA-211, acoplado ao câmbio manual de cinco marchas, gerando 84 cv de potência com etanol e 77 cv com gasolina a 6.450 rpm, e torque máximo de 10,3 kgfm com etanol e 9,6 kgfm com gasolina a 3.000 rpm, faz o carro ser bem ágil no trânsito
Quando o Renato, o Lucca e o Alan dirigiram o Polo Track perceberam a facilidade de conduzir e muito estável quando a suspensão é exigida. A explicação técnica está na herança do Golf (não do Gol) pelo uso da mesma plataforma MQB.
VW Polo Track possui melhores ângulos em relação às demais versões da famíla. O ângulo de ataque é de 17,2°, o de saída fica em 28,8° e o de rampa é de 18,1°. A altura livre em relação ao solo é de 16,6 centímetros.
Estes requisitos técnicos tornam o Polo Track mais adequado para enfrentar buracos, valetas, lombadas e as garagens de prédios.
O sistema de freios é bem apropriado ao modelo com discos ventilados na dianteira e tambor na traseira, que se completa com o auxílio do ABS e do sistema de assistência em subidas e descidas.
Outra comodidade percebida pelos reparadores ao dirigir o Polo Track foi a di -
O sistema de freios é bem apropriado ao modelo com discos ventilados na dianteira e tambor na traseira, que se completa com o auxílio do ABS e do sistema de assistência em subidas e descidas
Um
para
recursos, certo?!
reção elétrica que transforma em leveza e suavidade cada manobra realizada, precisando apenas de 10,6 metros para completar um giro inteiro.
(Fig.13 a 18)
Considerando ser um carro básico, o Polo Track está bem equipado, pois ele vem com muitos itens de fábrica:
• Assistente para partida em subida ou descida- HHC (Hill Hold Control);
• Dois Airbags dianteiros e dois laterais para os ocupantes dianteiros;
• Alerta sonoro e visual de não utilização dos cintos de segurança dianteiros e traseiros;
• Ar-condicionado com filtro de poeira e pólen;
• Banco do motorista com ajuste de altura;
• Banco/encosto traseiro totalmente rebatível;
• Controle eletrônico de estabilidade (ESC), controle de Tração (ASR), bloqueio do diferencial (EDS);
• Direção elétrica;
• Faróis halógenos;
• Farol de rodagem diurna;
• Imobilizador eletrônico;
• Levantador do vidro, elétrico;
• Limpador do para-brisa dianteiro com temporizador;
• Limpador do vidro traseiro com temporizador;
• Travamento elétrico e remoto das portas, porta-malas e tampa de combustível.
Nossos três reparadores estão bastante seguros ao afirmar que as peças de reposição no Polo Track não representam preocupação por ser um carro que herdou muitos componentes de modelos da marca.
A plataforma MQB que é utilizada em vários modelos, motor e câmbio, sistema de freios e desta forma será tranquilo encontrar as peças da rede autorizada VW e distribuidores de autopeças.
A partir desta aula vamos conhecer a parte elétrica da carroceria do veículo, sempre começando do mais simples para nos dar base para entendermos os mais complexos
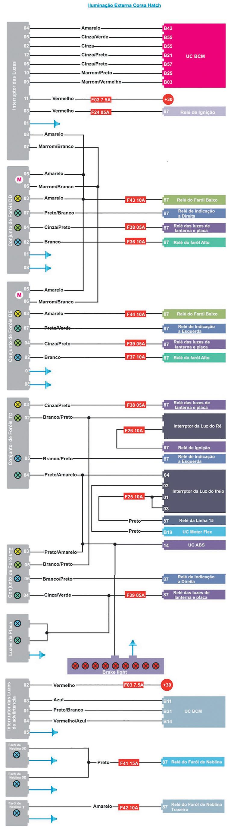
Vamos começar com esse esquema elétrico dos faróis e lanternas, começando de cima vemos que a linha +15 pós-chave de ignição se conecta ao borne +15 do interruptor da luz, a linha +30 (direto da bateria) se conecta ao borne +30 do interruptor, o borne 56 se conecta ao comutador de faróis alto e baixo, o borne 56k passa pelo fusível F23 de 10 amperes e fornece a alimentação para as lanternas dianteiras e traseiras do lado direito e também toda as iluminações do painel, rádio etc, como também a iluminação da placa de licença, no mesmo borne 56k tem uma derivação que vai para o fusível F08 de 10 amperes e alimenta as lanternas dianteiras e traseiras do lado esquerdo, o borne 31 vai ligado ao aterramento, neste sistema o borne +15 e o 31 são somente para acender a iluminação do próprio interruptor quando se liga a chave de ignição
comutador recebe uma alimentação +30 (direto da bateria) para fazer o flash de farol alto, o borne 56 está ligado ao borne 56 do interruptor da luz explicado anteriormente e recebe alimentação quando o interruptor da luz estiver na posição de farol, o borne 56A alimenta os faróis altos através dos fusíveis F25 e F10 de 10 amperes, quando estiver selecionado para farol baixo o borne 56B alimenta os faróis baixos através dos fusíveis F27 e F12 de 10 amperes
borne 49 A vai ligado ao rele de seta, ao painel de instrumento e a chave de seta, o borne v3 vai ligado à central de alarme, o borne 49 vai ligado ao rele de seta, o borne 31 vai ao aterramento, o borne L alimenta as setas do lado esquerdo e o borne R alimenta as setas do lado direito
O esquema da chave de seta
por essa ligação que é solicitado à BCM qual ação deve ser tomada, o borne 11 está ligado no fusível F03 de 7.5 amperes que tem alimentação direta da bateria +30, o borne 03 é alimentado pela saída 87 do rele de ignição através do fusível F24, o borne 01 está ligado ao aterramento e o os bornes 08 e 07 estão ligados aos motores de regulagem dos faróis quando o veículo tiver este equipamento.
Na sequencia o interruptor
A luz de freio é comandada pelo seu interruptor que tem três bornes começando de baixo para cima, ele recebe um aterramento, recebe alimentação pelo fusível F21 de 10 amperes da linha +15 pós-chave e quando acionado alimenta as lâmpadas de freio direita e esquerda, o brake light e também a UCE do Abs e da transmissão automática se o carro for equipado com as mesmas.
é bem parecido com o do pisca-alerta a única característica e que na seta são acionadas as lâmpadas dianteira e traseira de cada lado e no pisca-alerta são acionadas as quatro lâmpadas ao mesmo tempo.
No sistema sem BCM a ligação da iluminação externa era ligada diretamente ao interruptor, já aqui a BCM tem vários reles que vão alimentar cada sistema como veremos a seguir:
O relé do farol baixo através do seu terminal 87 alimenta dois fusíveis o F43 e o F44, já os dois de 10 amperes, um alimenta o farol baixo do lado direito e o outro o farol baixo do lado esquerdo
A sinalização de emergência (pisca-alerta) recebe alimentação +15 no borne 15 através do fusível F21 de 15 amperes, no borne 30 alimentação direta da bateria +30 pelo fusível F01 de 20 amperes, o
No mesmo modelo de veículo, porém já um pouco mais atual, foi acrescentada a BCM sigla em inglês que significa módulo de carroceria, se analisarmos os mesmos esquemas que inicialmente eram independentes vamos ver que agora passam pela BCM, começando a explanação de cima para baixo os bornes 04,05,02,12,06,10,09 do interruptor das luzes estão ligados diretamente na BCM, é
O relé de indicação do lado direito alimenta através de seu terminal 87 as setas dianteiras e traseiras do lado direito
O relé das luzes de lanterna e placa, através do seu terminal 87, alimenta dois fusíveis o F38 e o F39, os dois de 05 amperes, um alimenta as lanternas dianteira e traseira do
lado direito e o outro as lanternas dianteira e traseira do lado esquerdo e a luz de placa
O relé do farol alto, através do seu terminal 87, alimenta dois fusíveis o F36 e o F37, os dois de 10 amperes, um alimenta o farol alto do lado direito e o outro o farol alto do lado esquerdo
O relé de indicação do lado
esquerdo alimenta através de seu terminal 87 as setas dianteiras e traseiras do lado esquerdo
O relé de ignição, através do seu terminal 87 e passando pelo fusível F26 de 10 amperes, alimenta o interruptor de luz de ré e esse as duas lâmpadas de ré
O relé da linha 15, através do seu terminal 87, alimenta o fusível F25 de 10 amperes e o ter-
minal 01 e 03 do interruptor de luz de freio, este, quando acionado, alimenta as luzes de freio o brake light e envia uma sinal para o módulo do abs, através do seu terminal 04, o interruptor também envia um sinal para o módulo do motor pelo seu terminal 02
O interruptor das luzes de advertência solicita diretamente
à BCM a ligação do pisca-alerta e esta aciona os dois reles para acionar as 4 setas
Temos também dois reles para acionar os faróis de neblina e a lanterna de neblina
O uso de módulos de carroceria otimiza os circuitos elétricos e proporciona maior controle dos sistemas envolvidos, cada vez mais esses módulos BCM
estão mais tecnológicos, agregando além de reles e fusíveis também componentes eletrônicos e programações específicas pertinentes a cada modelo de veículo por este motivo o profissional para trabalhar tem que cada vez estar mais preparado, tanto pessoalmente através de cursos, como também as ferramentas a serem empregadas no diagnóstico, por exemplo a velha lâmpada de teste não pode ser mais usada nestes novos sistemas, por esse motivo surgiu a caneta de polaridade
Mas que também na sua primeiras versões tem uma corrente alta e também pode danificar circuitos eletrônicos mais sensíveis
Vejam que hoje temos equipamentos com corrente bem baixa para testar os veículos mais atuais.
TODOS OS CONTEÚDOS ESCRITOS POR COLABORADORES PUBLICADOS EM NOSSO VEÍCULO SÃO DE INTEIRA E TOTAL RESPONSABILIDADE DOS AUTORES QUE OS ASSINAM.
Para quem ama dirigir. Pela liberdade da estrada. Por novas aventuras. Há mais de 30 anos, o lubrificante PETRONAS Selenia tem sido o parceiro perfeito de carros e motoristas em todo Brasil. Sua fórmula avançada protege o motor para que você aproveite o melhor de cada jornada.
Feito para seu carro
www.pli-petronas.com.br
Parece algo do outro mundo, mas é a mais pura realidade do mercado de reparação automotivo, o gestor não saber o que é tirar férias, não sabe o que é descansar, não sabe o que é manter a empresa sem estar nela!
Sair de férias é uma recompensa merecedora para o gestor e para a gestora, e isso vai ser o resultado de uma excelente gestão da empresa, demonstrando o quão profissional está o funcionamento da empresa mesmo sem o gestor.
Me recordo muito bem da minha infância, meu pai Giovanni Scopino, trabalhando de forma árdua na empresa familiar, com apenas um funcionário e pouca gestão aplicada, alta dependência dele estar sempre presente e baixa produtividade devido ao espaço e ferramentas na época, nunca tirou férias, sim, isso mesmo, não tenho em minha memória de criança sair de férias com meus pais e irmãs! Os feriados com emenda e finais de semana prolongados havia o passeio familiar, mas sempre viagens curtas, no máximo para cidades ou estados vizinhos. O que era clássico e aplicado, era a emenda das datas festivas e as vésperas de natal e ano novo. Até na última semana do ano havia expediente na empresa familiar.
Empresário não tem férias! - E como ser desta forma, pagar férias de 30 dias ao colaborador e você gestor não tirar férias programadas, não poder conhecer outros lugares, pessoas e culturas, não curtir a esposa ou esposo, filhos e filhas, não recarregar a bateria que é o seu corpo e mente. E um detalhe, são férias de 30 dias mais 1/3 pela lei brasileira, ou seja, além de fi-
car sem um colaborador e pagar 1,33 de seu pagamento, por isso planejamento é fundamental. E não se pode deixar acumular, ou seja, deixar de fazer o pagamento de férias aos colaboradores, mas se não se planejar para isso, vai faltar muito dinheiro. E se deixar acumular férias dos colaboradores as férias do gestor serão as primeiras a serem adiadas ou canceladas. Eu também demorei para entender esse direito do empresário e essa necessidade da pessoa física, depois de alguns cursos e imersões, consegui chegar nesta percepção de poder enxergar a empresa de um outro ângulo, por cima, e então pude programar férias, de todos os funcionários e as minhas merecidas também.
Você é empresário ou “euprensário”
Essa preparação é muitíssima importante, para justamente entender o que é ser empresário, e não ser um centralizador de tarefas, em que tudo tem que passar em suas mãos, o chamado “euprensario” ou o centralizador de tarefas, portanto, as sonhadas férias do empresário começam bem antes de se arrumar as malas, começam no planejamento e gestão da empresa. Planejamento de férias e emendas de feriados prolongados devem ser feitas no final de dezembro ou primeiro dia útil de janeiro e já com a distribuição de data de férias dos colaboradores e do gestor e gestora. E nesta programação podemos fazer a programação de feriados de emenda, e estando de acordo com os funcionários, pode entrar como dias a serem abatidos de suas férias, e assim o retorno do colaborador que está em férias, será mais rápido ao seu posto de trabalho.
Planejamento e dar autoridade aos colaboradores
Começando com uma definição das funções e o organograma da empresa, mesmo que pequena, é fundamental. Definir o que cada um tem de função e saber também dar poder aos colaboradores são as ferramentas para sair do eu e ir para todos, o poder de um time é uma força que todo dono de oficina tem que ter e sentir, e então ele começa a deixar de ser o dono e passa a ser o gestor! E quando você sai de férias, terá pessoas sérias e competentes para suprir a sua posição de trabalho e atendimento com total eficiência, assim a empresa começa a funcionar sem, necessariamente, ter a presença do “dono”.
As unhas sempre com graxa em suas bordas, ou mesmo um pouco de sujeira embaixo delas, e isso não é falta de limpeza, é falta de férias mesmo!
Por mais que você, reparador ou reparadora, limpe suas mãos diariamente, sempre vai ficar uma pequena quantidade de sujeira de seu ganha pão, e
isso não tem nenhum problema! Mãos totalmente limpas e unhas também! Mas para isso é necessário ser mais empresário, mais gestor e aprender a ter um time, uma equipe focada que tenha poderes em sua função, que possam fazer a empresa funcionar sem a presença do proprietário. Saber delegar é fundamental. Saber delegar é fazer a gestão. Saber delegar é fundamental para poder planejar e tirar férias todos os anos. Eu monto uma programação de férias com minha equipe, na qual eu divido as minhas férias em 2, uma no primeiro semestre e outra junto com minha equipe no final de ano em forma de férias coletivas. Assim consigo me programar, comprar passagens e hospedagem com antecedência, bem mais barato, e muitas vezes até conciliar as férias com feiras ou eventos em outras cidades ou
mesmo países. Pensem nisso! Mas não se esqueçam, que além de ser mecânico, tem que ser gestor. Transforme a sua empresa em uma oficina forte! Faça a gestão da sua empresa, ela é muito importante e vital para a vida empresarial!
PRÓXIMOS TEMAS
Aula 78 Estoque de serviços
Aula 79 Venda mais acessórios
Aula 80 Aumentando o ticket médio
Aula 81 Datas especiais
Abraço a todos e até o próximo mês e $UCE$$O!
Apoio:
Mecânico de Autos Profissional, Bacharel em ADM de Empresas, diretor da Auto Mecânica Scopino, idealizador do movimento Oficina Forte, professor do Umec e da TV Notícias da Oficina VW, integrante GOE e dos Mecânicos Premium, ministra treinamentos e palestras por todo o Brasil. Contrate um professor que tem uma empresa e experiência no setor automotivo.scopino@automecanicascopino. com.br - Instagram: @professorscopino @oficinaforte
Além dos caminhões movidos a diesel, que é a grande maioria, temos também os que utilizam gás natural combinado com diesel e alguns que são totalmente elétricos utilizados em ambientes urbanos devido a autonomia
Estamos no momento de transição entre os tradicionais caminhões movidos a diesel e isso já tem um bom tempo, foi exatamente em 1893 que Rudolf Diesel patenteou a invenção do motor diesel, que herdou o seu sobrenome e agora temos nas ruas alguns caminhões com a mais inovadora invenção que vai substituir o motor diesel.
Como tenho dito repetidas vezes, vamos ter que voltar para a escola para aprender como funciona esta nova tecnologia que está impulsionando os caminhões.
Vamos imaginar um caminhão que emite apenas vapor d’água, produz sua própria eletricidade a bordo e tem autonomia de até 1.000 km. Isso é possível com células de combustível movidas a hidrogênio, e a Volvo Caminhões começou a testar veículos usando essa nova tecnologia. (fig.1 a 3)
alternativa para substituir o diesel e quando falamos de caminhões, logo pensamos em longas distancias percorridas e o novo combustível tem que atender esta necessidade.
O hidrogênio é um bom candidato para esta missão, pois os caminhões elétricos com célula de combustível movidos a hidrogênio serão especialmente adequados para longas distâncias e tarefas pesadas que exigem muita energia.
bustível movidos a hidrogênio.
Os caminhões elétricos com célula de combustível terão um alcance operacional comparável a muitos caminhões a diesel, até 1.000 km e um tempo de reabastecimento inferior a 15 minutos.
(Fig.4 a 6)
O peso total pode atingir 65 toneladas ou mais, e as células de combustível têm capacidade para gerar 300 kW de eletricidade a bordo.
Os combustíveis alternativos nos permitem ampliar a nossa visão sobre qual será a melhor
Contribuindo com a necessidade de descarbonizar o setor de transporte, empresas como a Volvo caminhões, já oferece caminhões elétricos a bateria e caminhões movidos a combustíveis renováveis, como o biogás e a terceira opção são os caminhões elétricos a célula de com-
Uma célula de combustível gera sua própria eletricidade a partir do hidrogênio a bordo, em vez de ser carregado por uma fonte externa e o resíduo deste processo é a emissão de vapor de água na forma de fumaça branca.
Houve a época que cada montadora tinha sua área de
desenvolvimento e tudo era secreto até chegar a data do lançamento de um novo caminhão. Como tudo está sendo mudado, as grandes montadoras estão se aliando aos fornecedores de tecnologia como a empresa Ce-
llcentric que desenvolve células de combustível para atender a Volvo e a Daimler, e isso exigirá construção de uma das maiores instalações de produção em série da Europa para células de combustível, especialmente desenvolvidas para veículos pesados. (Fig.7)
Emitindo apenas vapor d’água, os caminhões movidos a célula de combustível movidos a hidrogênio serão uma parte importante no controle e redução
das ameaças do aquecimento do planeta e ao mesmo tempo, garante o transporte de cargas em distancias mais longas.
A tecnologia necessária para obter um combustível capaz de substituir o diesel garantindo potência e nada de poluição, literalmente obriga os desenvolvedores a testar os caminhões nas estradas e em condições extremas como as rodovias que estão acima do Círculo Polar Ártico, na região norte da Suécia, que tem um clima extremamente frio. (Fig.8)
As baterias e sistemas elétricos funcionam muito bem em temperaturas controladas, mas em condições extremas que seja no frio ou no calor, estes sistemas podem ter o funcionamento comprometido.
O grande desafio é submeter estes caminhões movidos a célula de combustível de hidrogênio em regiões que atingem os limites de funcionamento e garantir, que cada viagem transportando as cargas serão concluídas com sucesso, independente das condições climáticas do ambiente.
disponibilizada para garantir que o veículo será atendido pelo menos nas principais rodovias.
(Fig.9)
É natural que este processo exija mais tempo e muito investimento, mas isso vai acontecer de forma gradual, assim como já está acontecendo com os pontos de recargas para os carros elétricos em postos de combustíveis e restaurantes nas estradas.
Já é parte do cenário encontrar um carro elétrico conectado a uma unidade de recarga, enquanto o seu proprietário está almoçando ou está fazendo compras em um shopping.
sas como a Volvo Caminhões, mas há uma preocupação com a origem do hidrogênio, semelhante ao que já acontece com as fontes de energia elétrica que recarregam as baterias dos carros elétricos.
Na fase de testes, os caminhões estão operando sete dias por semana e em ambientes com gelo, vento e muita neve.
Para os reparadores que atuam no segmento da elétrica veicular tradicional, já sabem que as baterias, motores de partidas e alternadores sofrem mais na época do frio, isso é bom porque gera mais serviços na oficina, mas para um veículo totalmente elétrico, há complicações maiores e os caminhões precisam de tecnologia para superar estas variações climáticas.
Os caminhões elétricos movidos a célula de combustível de hidrogênio serão especialmente adequados para distâncias mais longas e quando o uso apenas de baterias não é uma opção, principalmente em áreas rurais sem infraestrutura de carregamento.
Desenvolver um veículo com uma nova fonte de alimentação é apenas uma parte do processo, que envolve o transporte de cargas e mesmo com autonomia de 1.000 km, não será o suficiente pois a estrutura de recarga/reabastecimento tem que ser
Para chegar neste estágio foi necessário tempo e empenhos dos fabricantes de carros elétricos que querem garantir as vendas destes novos veículos, mas também motivar os proprietários a usar nas cidades e nas estradas com a certeza de que haverá um local para fazer a recarga sempre que for necessária.
(Fig.10 a 12)
Para as empresas comprometidas com o meio ambiente reduzindo as emissões de gás carbônico, teremos transportadoras oferecendo transporte com emissão zero de gases de escape e a Volvo Caminhões oferece atualmente seis modelos diferentes de bateria elétrica, bem como caminhões que funcionam com combustíveis renováveis, como o biogás, atendendo a uma variedade de modelos de transportes dentro e entre as cidades. (Fig.13)
Esperar não é uma opção para a Volvo Caminhões, por isso está investindo e acreditando no sistema de células de combustível a hidrogênio como a melhor opção na substituição do combustível diesel utilizado em larga escala no setor do transporte de cargas em todo o mundo.
Garantir a continuidade do setor de transportes de cargas sem prejudicar o meio ambiente é a nova realidade para empre -
Não basta dizer que o carro é elétrico e a emissão de gases poluentes é zero, precisamos olhar um pouco antes da tomada de recarga para saber se a fonte da energia elétrica é de uma termoelétrica que queima carvão para gerar energia, não é isso que o planeta está precisando.
As fontes deverão ser planejadas como um todo e não como apenas uma parte, as origens do hidrogênio serão apresentadas na próxima edição.
O sedã 100 é capitulo inicial da história moderna da Audi e provou que marca poderia competir de igual para igual com a sua conterrânea
Mercedes-Benz
Este ano comemora-se o 55º aniversário de lançamento do Audi 100, um dos modelos mais importantes da história da empresa, e que muitas vezes é esquecido neste lado do Atlântico em favor dos primeiros carros a aportarem por aqui, tais como a perua esportiva RS2, um derivado direto do modelo 80. Mas a linha 100, que estreou em 1968, foi mais do que apenas a tentativa da marca de Ingolstadt de lançar um sedã executivo na esperança de desviar a participação de mercado da Mercedes-Benz. Marcava também o início de uma nova era para a marca Audi, que durante os anos de 1920 a 1930 havia ganho reputação no segmento de veículos de luxo dotados de motores de seis e oito cilindros em linha.
Um novo começo – os “Quatro Anéis” na Baviera
No final de 1945, os principais funcionários da Auto Union na antiga cidade militar de Ingolstadt abriram um depósito para peças de reposição para os veículos da marca. Em 3 de setembro de 1949, esse feito levou à formação da Auto Union GmbH, uma empresa de manufatura independente que foi liberada de seus antigos vínculos com a corporação homônima localizado no estado da Saxônia. Ainda nesse mesmo ano, iniciou-se a fabricação de furgões de entrega e motocicletas - DKW F 89 L e a DKW RT 125 W, ambos dotados de motores de dois tempos. Durante os anos de 1950 estratégia dos executivos da Auto Union era de encontrar um forte parceiro para a marca no médio prazo. Em abril de 1958, a Daimler-Benz AG (controladora da Mercedes-Benz à época) adquiriu 88% das
ações da Auto Union e, no ano seguinte, a empresa de Ingolstadt tornou-se uma subsidiária integral.
A dependência do motor de dois tempos, a falta de política de novos modelos e a cobertura da imprensa cada vez mais crítica significavam que as vendas de veículos DKW estavam em uma espiral descendente no início dos anos 1960. Diante desse cenário, a Daimler-Benz encomendou ao engenheiro Ludwig Kraus, contratado como Diretor Técnico em Ingolstadt, os estudos para a adaptação de um novo motor de quatro cilindros e quatro tempos, trazido como uma espécie de “dote” para o novo DKW F 102, lançado em 1962.
O lançamento do F102 coincidiu com mudanças significati-
vas na Auto-Union. Em 1964, a Daimler-Benz vendeu a metade de sua cota acionária para a Volkswagen. A marca da estrela tinha sido em grande parte um acionista ‘sem intervenção’, raramente interferindo na Auto-Union. Já a Volkswagen tinha em pauta utilizar a capacidade de produção de Ingolstadt para produzir o VW Sedã (Fusca).
A Volkswagen manteve cronograma de aperfeiçoamento do DKW F102 iniciado pela Daimler-Benz de substituir o motor de dois tempos por um trem de força de quatro cilindros de quatro tempos de 1,7 litro. Mudanças sutis também foram feitas no estilo, com a introdução de uma nova dianteira para abrigar propulsor de maior dimensão, além de retoques visuais com a instalação de um par de faróis retangulares. Embora o carro fosse basicamente um DKW com motor quatro tempos, a Volkswa-
gen optou por romper totalmente com o passado. O nome DKW foi abandonado e a marca Audi, que não fabricava um carro desde 1938, ressuscitou. Em 1965 era apresentado ao público o Audi F103.
Em 1966, a Volkswagen comprou o restante da Auto Union da Daimler-Benz, mas não planejava deixar o fabricante exercer muita sua independência de projetos. Na verdade, os executivos da Volkswagen instruíram o diretor técnico da Auto Union, Dr. Ludwig Kraus, a não desenvolver novos modelos Audi baseados em DKW. O engenheiro Kraus acreditava que a Audi poderia sim, desenvolver um modelo próprio, com tecnologia bem diversa daquela empregada pela empresa-mãe, ainda focada nos motores traseiros arrefecidos a ar e suspensões com barra de torção.
Mas o Dr. Ludwig Kraus
o que colaborava para a boa visibilidade, aqui a versão GL, que partir de 1972 ganhava o motor mais potente de 1,9 litro de 115 cv oriundo do modelo fastback
Painel de instrumentos trazia dois grandes mostradores circulares, o conta-giros era item das versões mais luxuosas, a simulação que imitava madeira percorria uma grande área, e volante de três raios conferia um ar de esportividade
Para o ano de 1969 a Audi amplia o leque de opções do modelo 100 com a introdução da versão sedã de 2 portas, que oferecia linhas equilibradas e harmoniosas
prosseguiu em segredo com o desenvolvimento de um inédito modelo da Audi. O carro resultante, que a administração do grupo em Wolfsburg aprovou para produção, foi apresentado pela primeira vez à imprensa internacional no Salão Automóvel de Frankfurt de 1968 e recebeu o nome de Audi 100. O sedã 100 foi o primeiro veículo a se livrar totalmente dos vínculos genéticos com os antigos modelos DKW.
A marca das quatro argolas ingressava em um segmento superior com um sedã médio-grande de quatro portas, o código do projeto era F 104 C1, o número 100 referia-se à potência de 100 cv (74 kW), e foi o maior carro da empresa desde o renascimento da marca Audi pela Volkswagen em 1965. Vale ressaltar que a Volkswagen a princípio relutou em deixar a Auto Union empregar o símbolo dos anéis para identificar a nova
Audi, posteriormente os dirigentes da fábrica de Wolfsburg autorizaram a aplicar o emblema e assim habituar seus clientes com a nova marca.
O modelo 100 adotava uma carroceria de três volumes de estilo sóbrio e equilibrado, dotado de uma grande área envidraçada, com 4,59 metros de comprimento e 2,68 m de entre-eixos. O visual estava alinhado com aquele apresentado pelo F103: faróis retangulares ladeando a grade tendo ao centro o símbolo das quatro argolas entrelaçadas, para-choque cromados com luzes de direção ao centro, capô e tampa do porta-malas à mesma altura, lanternas posteriores retangulares, formas arredondadas.
O interior apresentava um aspecto discreto, espaço era o destaque do modelo, pois podia acomodar com conforto cinco passageiros, os bancos dianteiros era grandes, reclináveis e já contavam com apoio de cabeça. O painel exibia dois grandes mostradores circulares, à esquer-
da velocímetro, ao centro relógio de horas e conta-giros (na versão mais luxuosa) à direita um módulo que concentrava medidor do tanque de combustível, termômetro do líquido de arrefecimento e diversas luzes-espia. O volante de três raios conferia um aspecto de esportividade.
O conjunto mecânico da família 100 adotava a tração dianteira, foi construído em torno do motor de quatro cilindros de cinco mancais que deslocava 1.760 cm³; alimentado por um carburador Solex de taxa de compressão de 10,2 e produzia 100 cv. Para a linha 1972 adicionada uma versão de 1.872 cm³ alimentada por um carburador de corpo duplo, com taxa de compressão de 8,2, que fornecia 91 cv; esse mesmo trem de força em 1975 recebeu o sistema de injeção de combustível Bosch CIS e resultou em 95 cv. Um layout comum para Audis na década de 1980,
O primeiro Audi do pós – II Guerra: o modelo F103 lançado em 1965 trazia o motor de 1,7 litro refrigerado a água, tração dianteira e eixo de torção na traseira
este carro montou seu motor longitudinalmente, à frente do eixo dianteiro, com o radiador deslocado para a esquerda. Acoplado ao motor estava um câmbio manual de quatro marchas ou um automático de três marchas opcional.
A suspensão traseira adotava o eixo rígido com barra de torção e barra Panhard. Já a suspensão dianteira era independente com braços sobrepostos. Uma característica técnica interessante do modelo 100 eram os freios dianteiros a disco montados juntos ao câmbio e não nas rodas, o que colaborava para a redução do peso não suspenso. A partir dos modelos 1976 os discos de freios passaram a montados no conceito tradicional, dentro das rodas.
Uma novidade na linha 1970 era a chegada da versão 100 Coupé S, que brindava os consumidores com visual cupê fastback, com praticamente toda a carroceria exclusiva, vidros mais inclinados e saídas de ar nas largas colunas traseiras.
Quando comparado ao sedã era mais curto (4,39 contra 4,59), largo (1,75 ante 1,73) e baixo (1,37 contra 1,42) e utilizava pneus mais largos, 185/70-14 em vez de 165/80-14. O cupê era movido por um novo motor, de 1.871 cm³, alimentado por dois carburadores Solex e 115 cv, que permitiam ao modelo acelerar de 0 a 100 km/h em 11 segundos e atingir a velocidade máxima de 185 km/h. Para distingui-lo visualmente, o 100 Coupé tinha quatro faróis circulares, que mais tarde seriam aplicados à carroceria sedã.
Os dirigentes da planta de Ingolstadt haviam previsto que a Audi poderia vender 300 mil Audi 100 C1, quando, de fato, 796.790 carros (de acordo com os registros da empresa) foram construídos até o final da produção em agosto de 1976. Ficou claro que o modelo havia vencido, e o modelo 100 apontou para um caminho a seguir para toda a linha Audi, trabalhando para consolidar seu lugar como divisão de luxo dentro da Volkswagen.
Além dos sensores de oxigênio, já consolidados e os preferidos do mercado, a NTK lança no Brasil uma extensa linha de sensores automotivos. Da vericação do nível de combustível à avaliação da temperatura do líquido de arrefecimento do motor, os sensores NTK informam ao módulo de injeção (ECU) do veículo as diversas condições de funcionamento do motor, garantindo diagnósticos precisos e a correta manutenção.
O motor de combustão interna por centelha é constituído de elementos mecânicos, com a função de gerar movimento angular, gerenciado por uma unidade de comando
Jordan JovinoOmotor de combustão interna transforma a energia química do combustível em energia mecânica. O motor é construído de componentes como pistões, virabrequim, cabeçote, comando de válvulas, válvulas de admissão, válvulas de escape, tuchos, engrenagens, sensores, atuadores etc. O motor é uma bomba de ar, no qual a combinação de combustível e centelha resultam na combustão, e através da combustão temos a rotação do motor. Para que a rotação não seja de forma descontrolada, uma unidade de comando gerencia a rotação do motor através do avanço de ignição. (Fig.1)
de admissão de ar e combustível, nesta fase o pistão desloca-se de PMS (Ponto morto superior) para PMI (Ponto morto inferior). O segundo tempo do motor é a fase de compressão do ar, em que toda massa de ar aspirada é comprimida, nesta fase o pistão desloca-se de PMI para PMS. (Fig.2)
O ciclo operacional do motor de combustão OTTO é constituído de 4 tempos, denominados de admissão, compressão, expansão e escape. Um ciclo completo do motor precisa de duas voltas do eixo virabrequim, resultando em 720º graus, sendo assim cada fase do motor corresponde a 180º graus. O primeiro tempo do motor é a fase
Para um motor de coeficiente de compressão e=10, figura 3, a pressão de compressão logo após o disparo de ignição pode atingir picos de pressão de até 100 bar de pressão e temperaturas de 400 °C no interior do cilindro, em condições de temperatura de admissão do ar de 40°C e pressão de combustível de 4 bar. O terceiro tempo do motor corresponde à fase de expansão, devido à reação da combustão uma força é gerada forçando o movimento descendente do pistão de PMS para PMI. O quarto tempo do motor é a fase de escape, o morto parte de PMI em movimento ascendente para PMS expulsando os gases do produto da combustão.
(Fig.3)
O diagrama de válvulas, fi-
gura 4, é uma representação gráfica do momento de abertura e fechamento da válvula de admissão, bem como abertura e fechamento da válvula de escape. O comando de válvulas é sincronizado com o eixo virabrequim por uma correia dentada ou corrente, portanto em qualquer deslocamento do eixo virabrequim, será deslocado o eixo comando válvulas, ambos possuem frequências diferentes de rotação, devido à diferença do diâmetro das polias de cada eixo. O diagrama de válvulas é um gráfico de representação de um ângulo de 360° graus, o gráfico possui deslocamento do pistão de PMI para PMS e vice-versa.
Podemos analisar no diagrama que a válvula de admissão se abre entre um range de 10º a 15° graus antes do pistão chegar em PMS, observamos que a válvula se abre 15° APMS (Antes do ponto morto superior), e seu fechamento ocorre entre 40° a 60° depois do PMI, portanto a válvula de admissão se fecha 60° DPMI (Depois do ponto morto inferior). Analisando o gráfico do diagrama de válvulas, o curso completo da válvula de admissão é um mínimo de 230° graus e máximo de 255° graus.
Podemos verificar que a abertura da válvula de escape se inicia entre 40° a 60° antes do pistão chegar em PMI, logo a válvula de escape no momento da exaustão se abre 60° graus APMI (Antes do ponto morto inferior), em seguida depois de cruzar o PMI o pistão segue para o movimento ascendente empurrando os gases da combustão. O fechamento da válvula de escape ocorre entre 5° a 20° graus depois do PMS, ou seja 20° DPMS (Depois do ponto morto superior). O ciclo completo da válvula de escape, de acordo com o diagrama de válvulas, se encontra em valor mínimo de 230° graus e valor máximo de 260° graus. (Fig.4).
O efeito do ângulo de sobreposição de válvulas (overlap), figura 5, contribui para a eficiência volumétrica do cilindro. Este efeito ocorre no final do ciclo de exaustão com o início do ciclo de admissão, este momento é aquele em que as duas válvulas se encontram ao mesmo tempo abertas. Podemos verificar, na figura 2 do diagrama de válvulas, o início da admissão entre 10° a 15° APMS, neste período a válvula de escape que está em fase de exaustão ainda continua aberta, encerrando o ciclo entre 5° a 20° DPMS. O overlap possui um ângulo total entre 15° a 35° graus de sobreposição de válvulas. A válvula de admissão abrindo antes do PMS reduz a perda de carga, melhorando o enchimento do cilindro. A válvula de escape fechando depois do PMS reduz a elevação de pressão no interior do cilindro. (Fig.5)
As válvulas de admissão e escape se encontram no cabeçote do motor, são acionadas pelo comando de válvulas através dos cames. As válvulas têm a função de comandar o fluxo de dos gases desde sua entrada e saída do cilindro do motor. As válvulas são constituídas de duas partes sendo a cabeça e a haste, a cabeça é em forma de tulipa construída geometricamente para favorecer o fluxo dos gases, e a haste é responsável pelo acionamento. A cabeça da válvula de admissão é maior que a cabeça da válvula de escape. (Fig.6)
O motor, para entrar em funcionamento, precisa vencer as resistências dos elementos
mecânicos para manter uma combustão controlada e funcione em regime de marcha lenta, sem o acoplamento do trem de força e transmissão. A rotação de marcha lenta de um motor em média é de 900 RPM, esta rotação é medida pela engrenagem do eixo virabrequim através do sensor de rotação do tipo indutivo, efeito hall ou magneto resistivo. A rotação do eixo de comando de válvulas também pode ser lida, desde que o eixo de comando de válvulas possua engrenagem e um sensor de Fase do tipo hall. A frequência
de rotação do eixo comando de válvulas é a metade da rotação do eixo virabrequim, logo para uma rotação de 900 RPM para o eixo virabrequim, teremos 450 RPM no eixo comando de válvulas.
A equação de frequência é constituída das seguintes variáveis.
F=1/T
Onde:
F= Frequência
1= Constante
T= Período
Os motores de combustão interna necessitam de ar para seu funcionamento, este é um dos principais elementos para o bom funcionamento do motor, sua mistura homogênea com o combustível, aliado com a ignição proporciona, combustão, transformando este processo em energia mecânica, gerando movimento angular no virabrequim e proporcionando torque nas rodas. Para um bom rendimento do motor, quanto mais ar admitido e retido dentro do cilindro melhor será sua eficiência, quanto mais ar dentro do motor mais combustível será injetado. A capacidade máxima de um motor aspirado em
admitir ar é limitado pela pressão atmosférica ambiente, à eficiência volumétrica de um cilindro se dá pela capacidade de admitir ar atmosférico em seu interior. O fluxo do ar no motor se dá pela entrada da tubulação em local estratégico para a captura do ar, este passará por um filtro de ar, corpo de borboleta, coletor de admissão, cilindro, e em sequência coletor de escape. Para que a dinâmica do ar seja possível, necessita-se de diferentes pressões entre o interior do cilindro e coletor de admissão, provocando um arraste de ar devido aos deltas de pressões.
Para o ar entrar com velocidade alta no cilindro é necessária uma perda de carga por resistência de passagem de ar pela válvula de admissão, pois
se a válvula abrisse de forma que o ar escoasse com facilidade a velocidade do ar seria baixa assim como sua turbulência, ou seja menor número de Mach. (Fig.7)
Jordan Jovino é Engenheiro Mecânico, atualmente pósgraduando em engenharia automotiva na PUC-MG, com passagem em multinacional atuando na qualidade e hoje Sócio-Proprietário da Jovino Transdutores
“Consultor OB” é uma editoria em que as matérias são realizadas na oficina independente, sendo que os procedimentos técnicos efetuados na manutenção são de responsabilidade do profissional fonte da matéria. Nossa intenção com esta editoria é reproduzir o dia a dia destes “guerreiros” profissionais e as dificuldades que enfrentam por conta da pouca informação técnica disponível. Caso queira participar desta matéria, entre em contato conosco: redacao@oficinabrasil.com.br
Vamos apresentar um caso de estudo a aplicação da literatura técnica e o osciloscópio foram fundamentaispara identificar a causa da falha do veículo
Esse veículo chegou em nosso centro de diagnóstico avançado automotivo, SIMCAR, localizado na cidade de Eusébio no estado do Ceará, figura 1.
Sintoma: O proprietário de um Suzuki Gran Vitara 2.0 ano 2010, figura 2, relata dificuldade na partida e luz de injeção acesa no painel como mostra a figura 3.
Diagnóstico: Diante da reclamação do cliente, o primeiro passo para realizar o diagnóstico foi a utilização do scanner para verificar o código de falhas presente na memória de avarias da unidade de controle do motor. Feito isso, identificamos a presença do código de falha P0335, referente ao circuito do sensor de rotação do virabrequim, conforme exibe a figura 4.
O próximo passo foi a identificação do tipo de sensor utilizado nesse veículo, para tanto, consultamos o esquema elétrico referente ao sistema de injeção desse veículo, como mostra a figura 5.
Analisando o esquema elétrico identificamos que o sensor é do tipo indutivo, restava-nos ainda identificar as particularidades do sinal, assim utilizando novamente a literatura técnica a nosso favor, consultamos o manual OSCI para visualizar a forma de onda característica desse
Diante da reclamação do cliente, o primeiro passo para realizar o diagnóstico foi a utilização do scanner para verificar o código de falhas presente na memória de avarias da unidade de controle do motor
A captura foi realizada diretamente no conector do módulo, inserindo a agulha no pino 51 do conector A , como exibe a figura 8
veículo. A figura 6 apresenta detalhes das formas de onda de referência.
Agora com todas as informações em mãos, realizamos a captura utilizando para tanto do osciloscópio PicoScope de 4 canais, utilizando o canal A para visualizar o sinal do sensor de rotação, figura 7.
A captura foi realizada diretamente no conector do módulo, inserindo a agulha no pino 51 do conector A, como
Agora com todas as informações em mãos, realizamos a captura utilizando para tanto do osciloscópio PicoScope de 4 canais, utilizando o canal A para visualizar o sinal do sensor de rotação
exibe a figura 8.
Ao visualizar o sinal emitido pelo sensor identificamos rapidamente o motivo do disparo do código de falhas, figura 9.
Aplicação errada do sensor CKP, fazendo com que a unidade de controle do motor não consiga identificar corretamente a identificação da rotação do motor.
O reparador que trouxe
Vale destacar que uma unidade de controle do motor que utiliza sensor de rotação indutivo tem em sua estrutura interna um componente dedicado a transformar o sinal analógico emitido pelo sensor em sinal digital antes de chegar no processador
esse veículo para nosso centro de diagnóstico aplicou o sensor do motor 1.6, que também e utilizado nos modelos mais novos desse veículo, como mostra a figura 10.
Vale destacar que uma unidade de controle do motor que utiliza sensor de rotação indutivo tem em sua estrutura interna um componente dedicado a transformar o sinal analógico emitido pelo sensor em sinal digital antes de chegar no processador.
A figura 11 mostra o esquema genérico do caminho percorrido pelo sinal desde o sensor até o processador.
Solução: Após a substituição do sensor de rotação por um com aplicação correta, ou seja, sensor do tipo indutivo, o veículo voltou a funcionar perfeitamente.
Até a próxima!
“Consultor OB” é uma editoria em que as matérias são realizadas na oficina independente, sendo que os procedimentos técnicos efetuados na manutenção são de responsabilidade do profissional fonte da matéria. Nossa intenção com esta editoria é reproduzir o dia a dia destes “guerreiros” profissionais e as dificuldades que enfrentam por conta da pouca informação técnica disponível. Caso queira participar desta matéria, entre em contato conosco: redacao@oficinabrasil.com.br
Rolamentos automotivos, industriais e agrícolas
Atuadores, mancais e rolamentos de embreagem
Cubos de roda, trizetas e cruzetas
Virabrequim, Tuchos, balancim, atuador de roda livre
Bombas d’água, cilindros de embreagem, de freio e de roda
Polias, juntas de motor, correias e cabeçote do filtro
Importando inovação, fabricando qualidade, distribuindo excelência.
Suspensão
Ferragens
Mangueiras
Incremente ainda mais o seu estoque.
Entre em contato com uma de nossas lojas e conheça todas as nossas linhas de motores, suspensão, freios e câmbio.
Faça revisões em seu carro regularmente, respeite a sinalização de trânsito.
www. motorsimports .com.br
Olha o que a AuthoMix tem de novo para você.
Os Rolamentos Cardan possuem borrachas com muito mais elasticidade e maciez, que absorvem mais as vibrações, proporcionam maior conforto ao dirigir e oferecem maior durabilidade do Eixo Cardan.
Um mix de soluções para o seu negócio.
Acesse o site e confira authomix.com.br authomix
A ideia de unir mecânica e eletrônica no projeto das suspensões era um sonho antigo. Quem dominasse a tecnologia criaria um sistema inteligente, capaz de se adaptar às diferentes condições de uso e ao gosto de cada motorista
Nesta matéria serão abordados exemplos de suspensão semiativa com amortecedor magnetorreológico e suspensão ativa pneumática.
Asuspensão eletrônica faz parte do sistema de estabilidade veicular e implementa as seguintes funções básicas:
- Modificação do fator de amortecimento (firmeza) dos amortecedores.
- Controle da altura da carroçaria com o objetivo de manter o veículo nivelado.
As configurações utilizadas atualmente são:
1. Suspensão Semiativa/ Adaptativa. Somente varia o fator de amortecimento (rigidez) dos amortecedores para se adequar às irregularidades do piso ou à situação dinâmica do veículo.
2. Suspensão Ativa. Utiliza atuadores hidráulicos ou pneumáticos (com controle eletrônico) para variar a altura do chassi de forma independente, em cada um dos cantos do veículo, de forma a mantê-lo o mais nivelado possível, seja nas acelerações, frenagens ou curvas.
3. Controle Ativo de Rolagem. Permite manter o veículo nivelado através do uso de barras estabilizadoras ativas, as quais compensam as forças de rolagem que surgem em curvas. Agem, basicamente, modificando a rigidez aparente do conjunto.
Neste tipo de suspensão o coeficiente de amortecimento (rigidez ou firmeza) dos amortecedores é regulado de forma contínua de duas formas:
- Com o uso de amortecedores com fluido de viscosidade variável (fluido magnetorreológico) controlada eletronicamente (amortecedor inteligente).
- Através de válvula solenóide que regula o fluxo hidráulico no interior do amortecedor, o que permite modificar o coeficiente de amortecimento.
É um fluido especial, denominado “magnetorreológico”, que consiste em um óleo sintético com micropartículas (ferro) magnetizáveis em suspensão. São suas características mais relevantes:
- Em condições normais possui viscosidade similar à de um óleo lubrificante.
- Quando submetido à ação de um campo magnético, o fluido aumenta consideravelmente a sua viscosidade, passando a um estado de quase-sólido (sólido viscoelástico). As micro-partículas em suspensão formam, de maneira praticamente instantânea, cadeias localizadas que aumentam a viscosidade específica do fluido. O grau de aumento depende da intensidade do campo magnético aplica-
do: a uma maior intensidade de campo corresponde uma maior viscosidade
- Assim que o campo magnético desaparece, o fluido retorna à sua condição normal de líquido.
Uma aplicação automotiva do fluido magnetorreológico é nos amortecedores inteligentes utilizados nas suspensões semi-ativas ou adaptativas. A figura mostra um corte parcial do amortecedor, com o pistão que separa as câmaras de alta e baixa pressão.
- Bobina desenergizada (figura 1a). Com a ausência de campo magnético as micro-partículas estão distribuídas irregularmente no fluido. Assim, durante o ciclo de compressão do pistão, o fluido com as micropartículas passa pelos furos oferecendo mínima resistência ao movimento do pistão. Como resultado, a força de amortecimento é mínima.
- Bobina energizada (figura 1b). As micropartículas se alinham com as linhas do campo magnético formando uma es-
pécie de “barreira” que resulta no aumento da viscosidade em torno do pistão (efeito magnetorreológico MR). Isto dificulta a sua movimentação durante o ciclo de compressão, resultando no aumento da força de amortecimento a que, portanto, depende da intensidade do campo magnético.
O ajuste da força de amortecimento pode ser realizado em questão de milissegundos, o que permite a regulação da viscosidade tanto para o ciclo de extensão como para o de compressão do amortecedor.
Tem por função manter o veículo em nível constante em ambos os eixos, independentemente da carga suportada. Compensa também, irregularidades (lombadas) do piso e forças desestabilizadoras em frenagens, arranques e curvas (rolagem).
Para isso, sensores de altura e acelerômetros monitoram constantemente a distância entre os eixos e a carroçaria e o deslocamento longitudinal e lateral. No caso de discrepância, a unidade de comando da suspensão liga o compressor de ar ou a
bomba hidráulica para adequar, através de válvulas solenóides, a pressão nas “molas” pneumáticas ou nos cilindros hidráulicos. Desta forma, pode ser dispensado o uso de barras estabilizadoras.
Nota: Com o objetivo de simplificação, os exemplos a seguir apresentam os sensores, atuadores e as informações mais relevantes presentes na grande maioria dos sistemas de suspensão ativa. Foram deixados de lado sensores, atuadores e informações particulares a cada modelo de veículo como, por exemplo, botão de seleção de modos, lâmpadas de sinalização e outros.
Neste tipo de suspensão ativa a mola de aço convencional é substituída por uma “mola” pneumática (figura 2). O exemplo a seguir corresponde a um dos sistemas de suspensão ativa
Humberto Manavella humberto@hmautotron.eng.brutilizado em veículos VW/Audi. São os componentes principais:
- Elemento de suspensão: bolsa de ar ou mola pneumática. Substitui a mola de aço convencional.
- Elemento amortecedor de vibrações: amortecedor hidráulico com regulagem do coeficiente de amortecimento.
Estes elementos podem estar instalados de forma concêntrica, como mostra a figura, ou separados (paralelos).
As funções do sistema são:
- Regulagem do nível da carroçaria através do ajuste da pressão aplicada às molas pneumáticas.
- Regulagem do coeficiente de amortecimento que pode ser feita:
• Com válvula solenóide de ajuste do fluxo hidráulico do amortecedor (controle eletrônico).
• Com válvula controlada pela pressão aplicada à mola pneumática (controle pneumático)
A figura 3 apresenta o circuito pneumático simplificado de uma configuração com suspensão ativa nas 4 rodas.
Compressor. Tem por função manter a pressão no sistema
no nível necessário ao acionamento das molas pneumáticas. A pressão máxima gira em torno de 15 bar. O tempo máximo de operação é determinado pela temperatura do compressor, monitorada constantemente, através do sensor associado.
Acumulador de pressão Tem por função o acionamento das molas pneumáticas, para elevação da carroçaria, sem a necessidade de ativar o compressor, reduzindo assim, a sua temperatura e aumentando a disponibilidade do mesmo. Uma outra função é a correção do nível da carroçaria após a saída dos ocupantes. Dependendo do volume de ar necessário, o sistema pode possuir 1 ou 2 acumuladores. O acumulador é utilizado quando a sua pressão é 3 bar superior à da mola a ser acionada.
Válvulas solenóide niveladoras. Têm por função controlar a carga/descarga das molas pneumáticas.
Válvula solenóide do acumulador. Tem por função controlar a carga/descarga do acumulador de pressão.
Válvula solenóide de exaustão. Tem por função permitir a descarga da(s) mola(s) pneumática(s).
Válvula de ajuste do amortecedor. Tem por função con-
trolar a abertura do orifício (interno) de passagem entre as câmaras do amortecedor (regulagem do fluxo hidráulico) com o objetivo de adequar o coeficiente de amortecimento às condições do piso.
A figura 4 apresenta o circuito elétrico do sistema através do qual é controlada a suspensão.
Sensores de altura. Informam o nível de cada canto do veículo e através da taxa de variação do sinal, a UC da suspensão determina a aceleração vertical das massas não-suspensas (rodas e eixos).
Sensor de temperatura do compressor. Instalado no cabeçote do compressor; é utilizado para determinar o tempo máximo de funcionamento.
Sensor de pressão. Mede a pressão das molas pneumáticas e do acumulador de pressão dependendo das válvulas solenóide que são acionadas.
Sensores de aceleração da
carroçaria. Informam a aceleração da carroçaria (massas suspensas). Instalados 2 nos arcos das rodas dianteiras e o terceiro, no chassi, próximo ao eixo traseiro.
UC da suspensão. É o elemento central do sistema. Com base nas informações provenientes dos sensores e de outras unidades de comando, através da rede CAN, aciona o compressor e as válvulas solenóides.
As informações recebidas são:
- UC do motor: Rotação do motor; torque solicitado pelo condutor.
- UC ESC (estabilidade): Estado do ABS (ativo/inativo); intervenção de ESC ativada; velocidade do veículo; aceleração lateral e longitudinal; pressão de ABS.
- UC da direção: Ângulo do volante.
Nobre leitores! Você já se perguntou o que é um motor turbo? Vamos conhecer a trajetória desta tecnologia, cada vez mais presente nos motores a combustão
Vamos iniciar este artigo com uma parcela da história do Turbocompressor e dar sequência a muitas outras informações sobre esta máquina térmica, que faz os motores a combustão aproveitarem o máximo de energia de uma gota de combustível.
Porém o Sr. Alfred Büchi, (fig.3)vinte anos mais tarde, patenteou uma máquina térmica (reciprocante) que aproveitaria a energia dos gases do escape para aumentar a massa de ar absorvida pelos cilindros dos motores a combustão.
dos na aviação, que foi o grande salto para resolver o problema da rarefação do ar (O2) em altitude, permitindo o melhor desempenho dos aviões.
Alguns anos depois em 1966 nascia em uma oficina mecânica
a Master Power Turbo empresa verticalizada e 100% Brasileira.
Fundada pelo Sr. Nelson Borghetti, que hoje exporta para mais de 50 países, tornando seus Turbocompressores globais.
O Turbocompressor é um compensador de altitude, favorece o ganho de torque, potência e torna o motor a combustão mais eficiente em todos os regimes de rotação e sendo ecologicamente correto pelo alto índice de economia de combustível e baixo nível de emissões evaporativas.
com tratamento térmico de superfície, alumínio forjado e fresado (billet) e titânio fresado. (Fig.8) Atualmente o Turbocom-
Em 1885 Gottlieb Daimler(fig.1) patenteou a ideia de pré-comprimir o ar aos cilindros do motor, anos mais tarde isso se repetiu por Rudolf Diesel. (fig.2).
Acima (fig.4), desenho do primeiro Turbocompressor, patenteado pelo Sr. Alfred na Deutsches Patent und Markenamt.
Ao lado (fig.5), uma propaganda sobre a aplicação do Turbocompressor nos motores de combustão interna.
Os primeiros veículos a usarem a máquina térmica do Sr. Alfred (Turbocompressor) foram as locomotivas a diesel e logo após os motores de grande deslocamento volumétrico usa-
O Turbocompressor está dividido em três elementos principais: carcaça de turbina fabricada em ligas de ferro fundido e outras ligas, conjunto central rotativo fabricado em ligas de ferro fundido e carcaça compressora em alumínio. (fig.6)
Os rotores de turbina (fig.7) são fabricados em INCONEL, superliga aeroespacial capaz de resistir temperaturas de 1050 graus, além da pressão provocada pelos dos gases do escapamento, sem apresentar deformação dos impellers (aletas), em altíssimas rotações. A turbina é o recuperador de energia.
Os rotores compressores são fabricados nos seguintes materiais e processos: alumínio fundido
pressor pode ultrapassar os 300 mil rpm, e para tal equilíbrio harmônico entre os rotores tanto do compressor quanto da turbina é necessário realizar dois balanceamentos individuais por componente (compressor e
Marcio Cattani Instagram: @marciocattani marcio.cattani@masterpower.com.brturbina), nesta etapa é retirado material dos rotores, e o balanceamento dinâmico com a ligação do rotor compressor ao Eixo rotor de turbina, montados na estrutura da carcaça central, nesta etapa é retirado material da porca de fixação do rotor do compressor. (fig.9)
Observação importante: essa retirada de material da porca é prevista (balanceamento dinâmico realizado em equipamentos especializados, nos quais todo o sistema rotativo interno da carcaça central está
em movimento com rotações acima de 150 mil rpm), portanto a porca de fixação não pode ser considerada um defeito pela retirada do material.
Na carcaça central o eixo é sustentado por mancal hidrodinâmico radial e/ou rolamento de esferas (ballbearing).
A lubrificação do Turbocompressor é realizada pelo próprio óleo lubrificante do motor que também promove sua refrigeração, além do sistema de arrefecimento, que também participa por um circuito planejado
no conjunto rotativo central. (fig.10)
O resultado de um motor que utiliza Turbocompressor, para quem é “jovem à mais tempo” assim como eu, vai lembrar que os primeiros veículos com Turbocompressor chegaram ao Brasil na década de noventa.
Vamos fazer um breve comparativo: por volta de 1993 havia um motor da Autolatina quatro cilindros de mil cilindradas com o objetivo de economia de com-
bustível, gerando uma potência em torno de 54 CV e 7 quilos de torque com 7,78 bar de BEMP.
Hoje considerando uma trajetória de evolução de trinta anos o motor de mil cilindradas turboalimentado gera uma potência de 128 CV e 20 quilos de torque com 21 bar de BMEP e “faltando um cilindro”. Perceberam o efeito Turbocompressor, repetindo, o quanto é possível de recuperar de energia de uma gota de combustível? Bem-vindos à era Turbo!
O Turbocompressor aumentou o “fôlego” dos motores a combustão. Funcionamento: a carcaça da turbina conduz os gases de escape até a turbina, por sua vez a turbina recupera energia térmica, e por efeito de expansão faz movimentar o eixo rotor que por consequência movimenta o rotor, do compressor que se encontra na outra extremidade do eixo.(fig.11)
O ar filtrado é aspirado pelo rotor do compressor e comprimido na carcaça compressora segue em direção ao intercooler sob temperatura e pressão, após o ar ser tratado (intercooler reduz temperatura do ar) seguindo em direção ao motor sob pressão melhorando sua capacidade volumétrica.
Desta maneira os motores turboalimentados são dotados de eficiência e performance. Até o próximo encontro turbinado!
O sistema de climatização de um veículo novo no mercado desperta a curiosidade dos reparadores especialistas em ar-condicionado, mas o Fastback vem equipado com componentes semelhantes aos demais modelos da marca
No plano de revisões periódicas dos carros novos que estão dentro do prazo de garantia e após, tem vários itens descritos como substituição e nesta lista está o filtro de cabine.
Cada montadora recomenda um período adequado para a troca do filtro antipólen, mas dependendo do percurso e uso do veículo, o filtro pode ficar saturado de sujeira em poucos meses, por isso é importante fazer as verificações com frequência para manter o sistema funcionando de forma eficiente.
Em teoria um carro novo não vai precisar de manutenção no sistema de climatização por alguns anos, mas o filtro de cabine é o componente que deve receber mais atenção para ser trocado, independente do período recomendado pelo fabricante do veículo.
Foi até curioso ao chegar em uma oficina especializada em ar-condicionado com o Fastback e um funcionário já foi verificar onde poderia estar o filtro de cabine. (Fig.1)
A reação foi motivo de piada quando ele disse que a caixa de ar era igual do Fiat Uno, querendo dizer que era padrão Fiat e não teria nenhuma dificuldade em fazer manutenção no sistema de ar-condicionado do Fastback.
O filtro de cabine está na la-
teral direita da caixa de ar (lado passageiro) e basta soltar os parafusos da tampa e o filtro poderá ser removido sem dificuldades, facilitando mais um serviço rápido na oficina. (Fig.2)
O compressor do ar-condicionado fica em uma posição onde o melhor acesso para remoção e instalação é por baixo e por recomendação de todos os fabricantes de veículos, é importante desconectar o cabo negativo da bateria antes de iniciar a remoção de componentes alimentados com energia elétrica.
(Fig.3 e 4)
Outra etapa importante é fazer a remoção do gás refrigerante do sistema para evitar o lançamento acidental na atmosfera, lembrando que o gás R134a contribui com o aquecimento global e cada oficina pode fazer os serviços e preservando o nosso meio ambiente, coletando e reciclando o gás refrigerante, que será utilizado na recarga do sistema quando estiver com os reparos concluídos.
Isso é bom para as oficinas que terão condições fazer as manutenções e entregar o carro com maior rapidez, deixando os clientes mais felizes ao saberem que ficarão pouco tempo sem o carro.
Caso seja necessário fazer outros tipos de serviços no sistema de climatização do Fastback, naturalmente será necessário mais tempo para realizar o diagnóstico e substituição de componentes.
Para continuar a remoção do compressor, será preciso soltar os parafusos dos tubos de alta e de baixa pressão, tomando o cuidado para não amassar ou entornar os tubos, que são frágeis. Em seguida a correia poli v deverá ser removida com o uso de ferramentas adequadas, soltar o conector de alimentação elétrica do compressor e em seguida soltar os parafusos que prendem o compressor.
Para facilitar ainda mais o acesso ao compressor para fazer a remoção e instalação, o fabricante recomenda a remoção da roda dianteira direita e a remoção da capa plástica da caixa de roda.
Durante os serviços, cada
Caso seja necessário fazer outros tipos de serviços no sistema de climatização do Fastback, naturalmente será necessário mais tempo para realizar o diagnóstico e substituição de componentes
reparador adota a sua melhor estratégia para executar as tarefas e às vezes o maior tempo gasto fica dedicado na remoção pela dificuldade de acesso e uso de ferramentas.
Quando o fabricante recomenda a remoção de alguns componentes como a roda, é apenas para facilitar o serviço sem gastar muita energia e tempo e com isso é possível aumentar a produtividade na oficina.
A tubulação do circuito do ar-condicionado do Fastback foi otimizada e o sistema ficou mais eficiente com a melhoria da troca térmica.
Ao observar o tubo de baixa pressão e o de alta, eles seguem paralelamente até certo ponto e depois se conectam, formando apenas um tubo, mas internamente tem duas passagens.
Uma dessas passagens é para o gás refrigerante que está retornando do evaporador com baixa pressão e mais frio do que o gás refrigerante em alta pressão que está sendo bombeado para o evaporador. (Fig.5 e 6)
Neste tubo de dupla passagem ocorre a troca de calor que aumenta a eficiência do sistema de climatização do veículo e podemos até comparar com uma serpentina.
O comprimento não passa de 1 metro, mas o resultado é perceptível na cabine com a qualidade e equilíbrio da temperatu-
ra, além da economia no esforço do motor para movimentar o compressor.
Com esta configuração, a troca térmica ocorre em três pontos principais do circuito do ar-condicionado: no condensador, no evaporador e no tubo duplo (serpentina).
Boa parte dos veículos saem de fábrica com esta melhoria aplicada na tubulação do circuito do ar-condicionado e alguns reparadores dizem que este sistema é para economizar tubos de alumínio, mas não é verdade pois o objetivo é melhorar a eficiência térmica com a troca de calor quando os dois fluxos de gás/fluido, que passam em sen-
tidos opostos dentro deste tubo, permitindo o equilíbrio das temperaturas. (Fig.7)
Para facilitar a manutenção, quando for necessária a verificação das pressões de trabalho do sistema, foram instaladas as duas portas de inspeções próximas uma da outra, H alta e L baixa.
A utilização de engates rápidos nos tubos e mangueiras do sistema de climatização também é uma maneira de facilitar a manutenção do ar-condicionado e ar quente, mas é preciso tomar cuidado ao destravar, pois se o sistema estiver pressurizado pode causar ferimentos. (Fig.8)
O controle da climatização do Fastback poder se realizado pela tela digital, em que estão dispostas todas as funções do ar-condicionado e também é possível ter o mesmo acesso, só que de forma analógica, pelo painel de controle através de botões e teclas.
Esta função, espelhada no display digital, facilita o acesso ao sistema de ar-condicionado, além de permitir acessar funções de outros sistemas como rádio, celular, navegação e funções de funcionamento do carro, isso depende de configurações. (Fig.9 a 11)
A utilização de engates rápidos nos tubos e mangueiras do sistema de climatização também é uma maneira de facilitar a manutenção do ar-condicionado e ar quente
O processamento incorreto dos sinais vitais de rotação e fase pode gerar diversas falhas no funcionamento do motor, desde perda de desempenho até falta total de funcionamento. Como são esses circuitos e quais as falhas possíveis? Confira!
André Miura andremiura@chiptronic.com.brAchave para o desempenho e eficiência do sistema de injeção é o monitoramento constante das condições de trabalho para que os módulos eletrônicos possam realizar adaptações constantes. Sensores são elementos que transformam variações de grandezas físicas em variações de grandezas elétricas. Porém, não basta que o sinal esteja em uma medida de tensão para que o circuito lógico de processamento seja capaz de interpretar as informações. Circuitos de processamento trabalham com sinais digitais (ondas quadradas), portanto, para que o processamento da informação seja possível várias etapas de componentes eletrônicos são necessárias. Quando uma falha de processamento existe, cada uma dessas etapas pode ser a causa real da falha. Consideraremos nessa matéria sensores de rotação e fase indutivos eletromagnéticos.
Transformação dos sinais de rotação e fase - Sensores de rotação e fase indutivos eletromagnéticos não necessitam de alimentação para funcionar, pois sua construção física permite que esse sensor gere sua própria tensão elétrica de sinal. O princípio de indução é a geração de tensão a partir da distorção de um campo magnético. A geração do campo magnético estático é feita devido à construção do sensor, que é composto
basicamente por um ímã permanente que tem ao seu redor um enrolamento, formando uma bobina. Ao conectarmos uma das extremidades dessa bobina enrolada ao ímã em um aterramento – que podemos chamar de fonte de elétrons – um campo magnético é formado. A distorção desse campo é feita pela roda fônica (rotação) ou comando de válvulas (fase). IMAGEM
Com base na construção dos sensores indutivos de rotação e fase algumas características do sinal elétrico gerado são inevitáveis. Por exemplo, com base em um eixo zero de tensão o sinal terá picos de tensão tanto positivas quanto negativas, ou seja, tanto acima quanto abaixo do eixo zero de tensão. Porém para o processamento das informações, esse sinal precisa ter uma característica digital de onda quadrada. Isso é necessário pois os microcontroladores e processadores trabalham com pacotes de informações de ordem binária (0’s e 1’s – 0011.1100). Para que os componentes de conversão e tratamento de sinais consigam realizar suas funções o sinais precisam passar por algumas etapas. Temos basicamente três etapas de processamento: 1Sinal analógico puro de entrada;
vertido para digital. IMAGEM 2
e ligações em paralelo formam circuitos de filtragem, chamados de circuitos “low pass” (ou passa-baixo, ou circuito RC).
Tais componentes “filtram” e eliminam ruídos e interferências possíveis. IMAGEM 3
sinais. IMAGEM 4
C.I.s de Processamento de Informações - Após a filtragem de sinais e retificação da onda, chegamos aos C.I.s (circuitos integrados) do circuito lógico para processamento de informações. Porém, existem várias vertentes para esse processamento, podendo ser uma das seguintes:
1. Três C.I.s sendo 1 amplificador operacional, 1 conversor A/D (analógico para digital) e 1 Inversor de polaridade;
2. Dois C.I.s sendo 1 conversor A/D e 1 Inversor de polaridade;
3. Apenas 1 C.I. que é tanto conversor A/D quanto inversor de polaridade.
Após a filtragem, embora o sinal esteja “limpo” de interferências, ele ainda possui picos de tensão negativa que precisam ser eliminados para que seja possível que os sinais possam ser usados pelos componentes do circuito lógico. Essa eliminação da parte negativa do sinal é chamada de retificação e é feita por um componente chamado Diodo Retificador de meia-onda. Após esse componente teremos apenas a parte positiva dos
Amplificador, Conversor e Inversor - Em casos em que o circuito “low pass” é muito extenso, o sinal sofre com quedas elevadas de tensão, chegando a algo próximo de 1 Volt ao final do circuito. Com um sinal de tão baixa tensão, os C.I.s do circuito lógico não conseguem por conta própria receber o sinal e transformá-lo em sinais digitais de amplitude de 5V (tensão nominal de trabalho do circuito lógico). Portanto, um C.I. amplificador operacional é necessário para amplificar os picos de sinal analógico e realimentar o circuito com um sinal próximo de 5V. Esse C.I. atua como uma fonte de sinal amplificado em paralelo a linha. IMAGEM 5
2- Sinal retificado (sem os picos negativos de sinal);
3- Sinal con-
Formatação base dos circuitos - Como os sensores de rotação e fase trabalham com base em distorções é inevitável que haja a geração de interferências elétricas com base em outras distorções existentes além do movimento da roda fônica ou comando de válvulas, como por exemplo, cargas de alternadores, outros chicotes elétricos energizados ou até mesmo vibrações e estímulos físicos. Portanto a primeira parte necessária em um circuito de sensores são conjuntos de capacitores de cerâmica e resistores que combinados entre ligações em série
Após a amplificação, as próximas duas etapas envolvem apenas sinais digitais. A primeira é o C.I. conversor A/D, responsável pela conversão do sinal analógico em digital. Essa conversão sempre respeita a frequência de entrada analógica e
o período do sinal. O período de uma onda, que é seu tempo total de trabalho, é a informação mais importante nesse tipo de sinal, pois informa de fato a frequência com que cada pico de tensão ocorre e a falha correta da roda fônica ou referência de fase.
A segunda etapa é o C.I.
inversor de polaridade. Via de regra, os diversos processadores e microcontroladores recebem e trabalham com sinais com característica negativa, sempre sendo o inverso da entrada digital de cada pico de tensão positiva. Esse C.I. realiza apenas a inversão de um sinal já digital para
outro, de maneira espelhada.
IMAGEM 6
Em alguns sistemas, um único C.I. pode realizar todas essas funções (amplificação, conversão e inversão). Nesses casos, até mesmo o diodo retificador de meia-onda costuma estar dentro do C.I., tornando muito mais fácil a análise, visto que todas as etapas que consideramos acontecem em um único ponto do circuito. Portanto, com dois canais do osciloscópio já é possível verificar entrada analógica já retificada e saída digital convertida e invertida. IMAGEM 7 / IMAGEM 8
A eletrônica embarcada já é uma realidade nos mais simples veículos. Conhecimentos sobre essa área facilitam muito os diagnósticos e diminuem o tempo dos serviços. Procure ampliar os seus conhecimentos em reparação de centrais eletrônicas!
A bomba de alta pressão de combustível sofre danos irreversíveis quando trabalha com combustível adulterado, e após o diagnóstico a única solução é a sua substituição
Professor Scopino scopino@automecanicascopino.com.brcorpo de borboletas, válvulas eletropneumáticas, reguladores de marcha lenta ou bombas de combustível controladas por demanda.
A linha de baixa pode gerar falha na linha de alta
Aponta do eixo é um dos pontos de desgaste, já pode ocorrer vazamento interno no sentido do eixo de acionamento da bomba de alta pressão.
Se houver deficiência na linha de baixa pressão teremos falha na linha de alta, pois não há como ter uma vazão e pressão de alta, se a linha de baixa pressão de combustível for deficiente.
A frequência é constante. O ciclo de trabalho, ou seja, a largura do impulso, muda.
A modulação de largura de pulso pode ser usada como parâmetro do sinal de entrada ou como controle da potência, por ex.: no caso de válvulas EGR,
Testar a linha de alta pressão com o motor em diversas condições é o ideal. Motor frio, motor quente. Marcha lenta e alta rotação.
Por exemplo, para motores FSI, TFSI e TSI de VAG. 120 a 200 bar.
Acionamento da bomba por pistão.
Part numbers 7.06032.00.0 a .21.0
Revise os cames da árvore de comando e os colos de comando para detectar sinais
visíveis de desgaste.
Ao desligar o conector de válvula controladora da bomba de alta a pressão deve subir, na lenta em torno de 100 bar devido à baixa rotação do motor.
É mais tecnologia nos motores e maior a necessidade de conhecimento técnico. Pensem nisto.
Abraços e até a próxima edição com mais dicas sobre tecnologia em motores modernos.
Professor Scopino, Mecânico de Autos Profissional e Embaixador da marca Pierburg no Brasil TODOS OS CONTEÚDOS ESCRITOS POR COLABORADORES PUBLICADOS EM NOSSO VEÍCULO SÃO DE INTEIRA E TOTAL RESPONSABILIDADE DOS AUTORES QUE OS ASSINAM. Ilustrações: ScopinoA modulação de largura de pulso pode ser usada como parâmetro do sinal de entrada ou como controle da potência
A Viemar Automotive, empresa parceira GOE, chega ao segundo semestre de 2023 com o portfólio renovado. Às mais de 1,7 mil autopeças catalogadas para a reposição dos sistemas de suspensão, direção e freios, a empresa líder nos segmentos em que atua acrescenta o lançamento da linha de tirantes, marcando a entrada definitiva na linha pesada.
Com a previsão de apresentar ao mercado pelo menos 100 lançamentos até o final do ano, a Viemar Automotive aproveitou a presença na Automec, maior feira do setor na América Latina, para apresentar a nova linha de produtos e antecipar o lançamento de soluções completas para os sistemas de direção e suspensão para os veículos Fiat Pulse/Fastback 2022/, Toyota Corolla Cross 2022/, Honda City 2023/, Citroen C3 2023/, Peugeot 208
2021/ e Fiat Strada Endurance 2021/. Também são novidades terminal de direção para Chery Tiggo 7 2019/, pivôs de suspensão para Ford Ranger 2013/, Ford Ecosport 2013/2021, Ford Ka 2014/2021 e Ford New Fiesta 2011/2019, além das articulações axiais para mais de 40 aplicações, incluindo BMW X1 2016/2022, Mercedes-Benz Sprinter 2020/, Fiat Strada Direção Elétrica 2021/, entre outros. Para a linha de freios, a Viemar tem se dedicado às pinças e kits de reparo para a linha leve. O portfólio completo pode ser acessado no catálogo eletrônico, no endereço http://catnovo. viemar.com, onde o usuário pode procurar a peça por veículo (marca/modelo) ou referência e ainda encontra Onde Comprar. Na versão web, os lançamentos ganham destaque em cor laranja, facilitando a identificação.
OFórum do Jornal Oficina Brasil se consagra entre os reparadores como o maior sistema de troca de informações entre profissionais do país! São mais de 130 mil profissionais cadastrados debatendo, dando dicas e sugestões para resolver os problemas mais complicados. Participe você também! Para tanto, basta cadastrar-se em nosso site (oficinabrasil.com.br). Um dia você ajuda um colega e no outro é ajudado! Confira abaixo os casos que mais se destacaram neste mês.
O hatch da montadora norte americana, equipado com o motor Sigma 1.5, de 110cv, quando abastecido com etanol apresentou superaquecimento do motor
DIAG -
NÓSTICO: O veículo chegou à oficina com a luz de temperatura acesa e o fluido de arrefecimento borbulhando dentro do reservatório.
arrefecimento.
O furgão da montadora Italiana baseado no modelo Uno, equipado com o motor Fire 1.4, apresenta luzes do painel apagadas e o veículo não entrava em funcionamento
DIAGNÓSTICO: O veículo chegou à oficina com um problema que aparece de forma intermitente, as luzes do painel não acendem e o veículo não entra em funcionamento.
Depois alguns segundos ou até minutos, o veículo entra em funcionamento normal, sempre que essa falha ocorre as luzes painel ficam apagadas.
Como o reparador nunca tinha pegado algo com essas características ele resolveu pedir orientação para os integrantes do Fórum OB pedindo alguma dica ou esquema elétrico do painel instrumento a fim de saber como solucionar esse caso.
Após postar o caso em pouco tempo as primeiras dicas começaram a aparecer:
O primeiro colega compartilhou o
esquema elétrico requerido pelo reparador, mas informou que vivenciou um caso parecido com um Uno EVO que não acendia as luzes do painel e nesse caso foi o painel do veículo com defeito.
O segundo colega informou que os Fiat Uno da família Evo apresentam muito problema no comutador de partida, orientou então checar essa parte.
SOLUÇÃO: Após receber as dicas do Fórum, e trocar ideia com o pessoal participante, o reparador deu continuidade ao diagnóstico da Fiorino, seguindo o esquema elétrico obtido no Fórum OB ele descobriu uma instalação mal-feita de um rastreador que de forma intermitente cortava as luzes do painel e causava o defeito reclamado.
Após resolver o problema, o reparador retornou ao Fórum para agradecer as dicas dos colegas de profissão. Assim, ajudando toda a comunidade e dando o exemplo, para contribuir com toda a comunidade.
A mangueira superior do radiador se apresenta quente e a de baixo fria, porém a válvula termostática é nova e a ventoinha está funcionando normalmente.
Com esse problema totalmente incomum, o reparador resolveu compartilhar essa situação com os amigos do Fórum e debater até encontrar uma solução para o caso.
No início da troca de ideia o amigo reparador orientou analisar a válvula termostática mesmo que essa seja nova, presença de ar no sistema, radiador do AR quente, e o rotor da bomba d’água que possivelmente deve ter se soltado ou estar girando em falso
Outro reparador indicou que poderia ser a junta do cabeçote
Outra orientação repassada foi a seguinte: Se o líquido de arrefecimento está borbulhando no reservatório, é quase certo que seja falha no cabeçote.
Indicou um teste prático para confirmar tal situação, bastando colocar um manômetro de pressão no reservatório: Se a pressão passar de 1 bar e continuar subindo, é certo que está passando pressão dos cilindros para o sistema de
A próxima orientação dada no decorrer da discussão foi desmontar o radiador e verificar se os tubos (brasados) não apresentam entupimento.
SOLUÇÃO: Após analisar e ponderar todas as sugestões obtidas na discussão do Fórum, o reparador partiu para verificação no veículo, e de primeiro momento optou por remover o cabeçote.
Ao analisar a peça viu que estava 15 centésimos de milímetro abaixo da medida mínima, e para compensar essa situação havia sido colocada uma junta de cabeçote feita sob medida (mais grossa).
Seguindo a última sugestão citada na discussão, o reparador removeu o radiador do veículo e encontrou as galerias muito obstruídas, além de conter corrosão do material.
Foi feita uma tentativa de limpeza (varetamento) mas sem sucesso, logo foi optado pela substituição completa da peça Depois de todos os procedimentos realizados como a remontagem do cabeçote com junta nova e instalação do novo radiador o problema foi sanado e o veículo entregue ao cliente.
O reparador retornou ao Fórum e agradeceu todas as dicas dos seus colegas de profissão.
A camionete da montadora italiana Fiat, equipada com o motor 2.0 Pratola Serra de 170cv, quando abastecida com diesel, apresentou falta de desempenho e força.
DIAGNÓSTICO: O reparador recebeu em sua oficina esta Toro com a reclamação do veículo não apresentar potência e torque adequados, impossibilitando utilizar o veículo.
Ao consultar com o scanner ele não informou nenhum DTC, então antes mesmo de partir para as investigações no veículo, o reparador decidiu consultar seus colegas de profissão no Fórum Oficina Brasil.
e entupimento no sistema catalítico que esse motor sofre, devido a essa circunstância o reparador então partiu para analisar esse sistema do veículo e constatou que ele estava com 85% de obstrução e 10 de pressão diferencial.
O sedan da montadora norte-americana, equipado com o motor Ecotec N18XFF, de 144cv quando abastecido com etanol apresentou consumo excessivo de óleo após retífica, chegando a 1 litro a cada 200km
DIAGNÓSTICO: O veículo chegou à oficina após apresentar consumo excessivo de óleo posterior a um procedimento de retífica, então o reparador, de imediato, trocou a tampa de válvula e desmontou o motor para aferir novamente as medidas, porém não encontrou nada fora do normal.
Nesse caso incomum, o reparador optou por buscar ajuda no Fórum OB, relatando todo o caso para seus colegas de profissão.
Em pouco tempo as primeiras dicas começaram a aparecer:
O primeiro colega a deixar sua sugestão, informou que é relativamente normal um certo consumo de óleo até o assentamento dos anéis, mas informou que da forma que estava (1 litro a cada 200 km) possivelmente tem algum problema de medida entre camisa/pistão.
O segundo colega orientou reverificar as medidas pois ele já teve experiências ruins com retífica.
A terceira sugestão orientou verificar o brunimento das ca-
misas, se estiver muito áspero ele pode vir a danificar os anéis, assim somente trocando-os novamente o problema será resolvido.
Outra informação relevante é analisar os guias e retentores de válvulas, para analisar suas condições de trabalho e vedação.
Foi orientado também um teste de vazão dos cilindros.
Além desses testes práticos, foi citado mais de uma vez no fórum para que verificasse a condição do diafragma da tampa de válvula.
SOLUÇÃO: Baseando-se nas dicas dos colegas, o primeiro item analisado pelo reparador foi o diafragma da tampa de válvula, no qual foi identificado um problema na peça recém-colocada.
Posterior a isso o reparador conferiu e trocou os anéis de segmento dos pistões, o que colocou fim ao problema de consumo de óleo.
Ele relatou o caso detalhadamente e em pouco tempo as primeiras dicas começaram a aparecer.
A primeira contribuição postada orientou que, já que o veículo não apresentou DTC, seria interessante olhar o dashbord dos parâmetros de funcionamento do veículo, e se há alteração nos números quando a falha é apresentada.
A segunda contribuição fez alguns indagamentos como:
Qual scanner foi utilizado?
Se realmente havia “falta de força” ou se tratava de uma percepção equivocada do proprietário?
Qual é o histórico dessa reclamação do cliente?
Orientou que esse motor como em muitos da geração Euro V é bem comum a carbonização do coletor de admissão que conta com sistema inteligente (SwirlFlow) na “variação” das condutas. Informou que essa carbonização acaba anulando o funcionamento dos variadores e em muitos casos, não é gerado o DTC.
Foi orientado que o sistema EGR desses motores costuma apresentar muita carbonização, chegando até mesmo a travar a válvula. Informou que o Filtro DPF também apresenta problema de entupimento, mas que esse normalmente gera DTC.
Foi informado no Fórum mais de uma vez sobre a carbonização interna
SOLUÇÃO: Após identificar a grande carbonização do motor, o reparador comprou um agente químico para realização da limpeza do filtro DPF da marca Wurth e segundo ele o produto apresentou um excelente desempenho sendo homologado pelos fabricantes de sistema de pós-tratamento de gases.
Após a profunda limpeza do filtro DPF a restrição do escape caiu de 85 % para 28 % e a pressão diferencial de 11 para 4 %
Ao final o reparador retornou ao Forum para relatar o desfecho do caso e recomendar o produto, pois a limpeza química, segundo ele, é bem melhor e mais segura do que a regeneração forçada, pois em alguns casos já ocorreu de motores serem danificados.
Estas matérias, extraídas de nosso fórum, são fruto da participação dos reparadores que fazem parte da grande família chamada Oficina Brasil.
Acesse você também o nosso Fórum e compartilhe suas experiências com essa comunidade.
Lembre-se, o seu conhecimento poderá ajudar milhares de reparadores em todo o Brasil.
Saiba mais em www.oficinabrasil.com.br